698x
003562
2023-12-05

raschet

Теоретические основы поиска форм описаны в главе Процесс поиска форм .

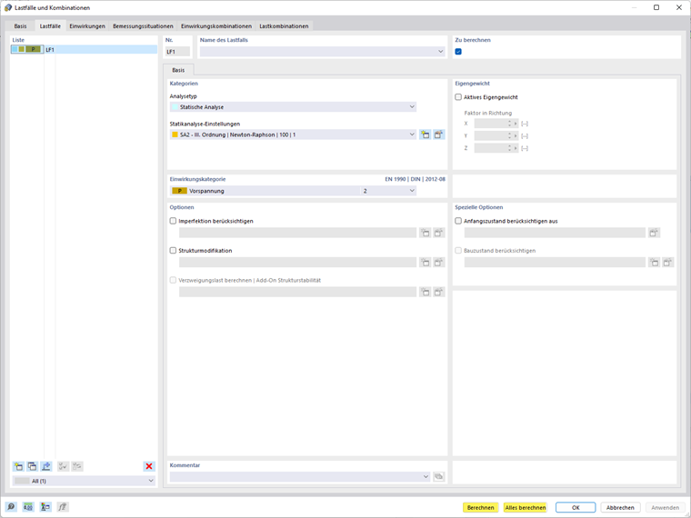
Расчет можно начать сразу же после ввода загружения в диалоговом окне ' Загружения и сочетания '. Вы можете либо рассчитать индивидуальное, выбранное загружение, либо начать расчет всех загружений и сочетаний нагрузок.

Расчет также можно запустить, нажав кнопку 'Показать результаты' для выбранного варианта нагружения.

Вы также можете рассчитать все.

Исходная глава