692x
003562
05-12-2023

Cálculo

Los antecedentes teóricos para la búsqueda de forma se describen en el capítulo Proceso de búsqueda de forma.

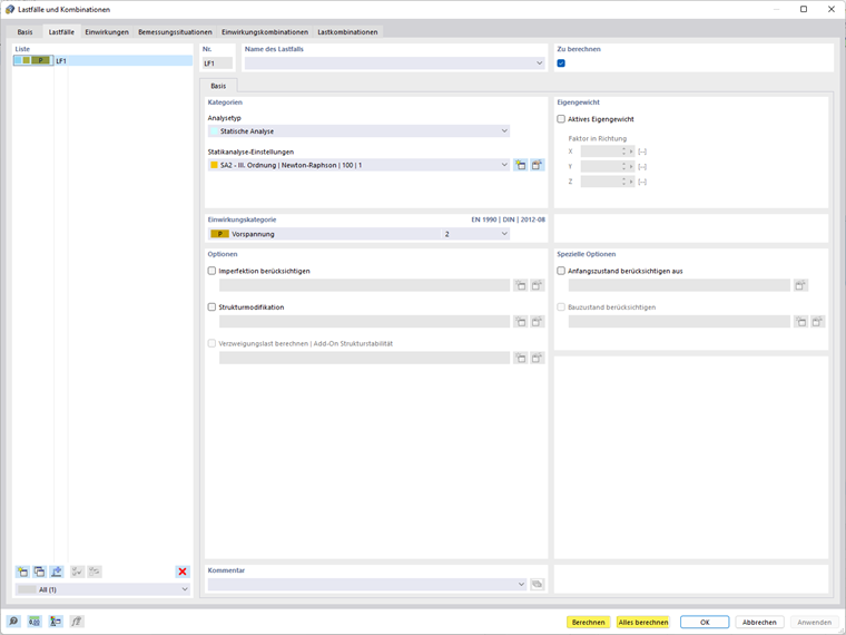
El cálculo se puede iniciar inmediatamente tras introducir su caso de carga en el cuadro de diálogo Casos de carga y combinaciones. Puede hacer que se calcule el caso de carga individual seleccionado o puede iniciar el cálculo de todos los casos de carga y combinaciones de carga.

El cálculo también se puede iniciar haciendo clic en el botón Mostrar resultados para el caso de carga seleccionado.

También puede Calcular todo.

Capítulo principal