698x
003562
05.12.2023

Calcul

Les principes théoriques de la recherche de forme sont décrits au chapitre Processus de recherche de forme.

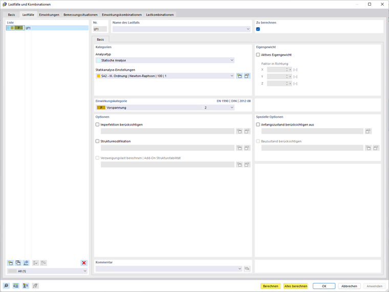
Le calcul peut être lancé immédiatement après avoir entré votre cas de charge dans la boîte de dialogue « Cas de charge et combinaisons ». Vous pouvez soit calculer le cas de charge sélectionné, soit lancer le calcul de tous les cas de charge et combinaisons de charges.

Le calcul peut également être lancé à l’aide du bouton « Afficher les résultats » pour le cas de charge sélectionné.

Vous pouvez également Tout calculer.

Chapitre parent