690x
003562
2023-12-05

calcolo

Le basi teoriche per il form-finding sono descritte nel capitolo Processo di form-finding .

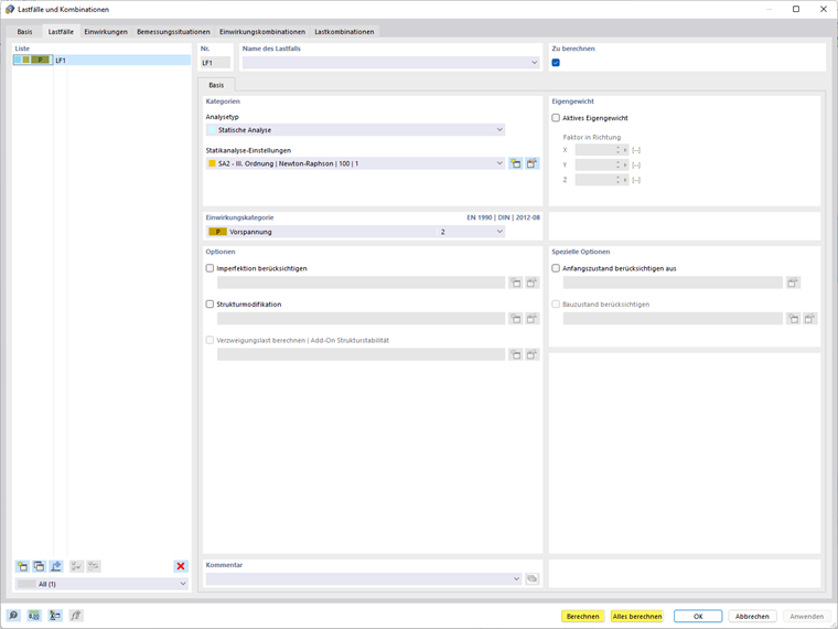
Il calcolo può essere avviato immediatamente dopo aver inserito il proprio caso di carico nella finestra di dialogo 'Casi e combinazioni di carico'. È possibile ottenere il calcolo del singolo caso di carico selezionato oppure avviare il calcolo di tutti i casi di carico e le combinazioni di carico.

Il calcolo può essere avviato anche facendo clic sul pulsante 'Mostra risultati' per il caso di carico selezionato.

Puoi anche calcolare tutto.

Capitolo principale