698x
003562
5.12.2023

Výpočet

Teoretická východiska pro form-finding je popsána v kapitole Proces form-findingu.

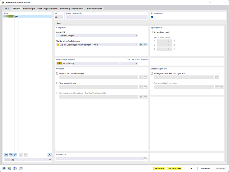
Výpočet je možné spustit ihned po zadání zatěžovacího stavu v dialogu ' Zatěžovací stavy a kombinace '. Buď je možné nechat vypočítat jednotlivé vybrané zatěžovací stavy, nebo spustit výpočet všech zatěžovacích stavů a kombinací zatížení.

Výpočet lze také spustit kliknutím na tlačítko 'Zobrazit výsledky' u vybraného zatěžovacího stavu.

Můžete také nechatspočítat vše.

Nadřazená kapitola