698x
003562
2023-12-05

obliczenia

Teoretyczne podstawy dla form-findingu opisano w rozdziale Form-finding .

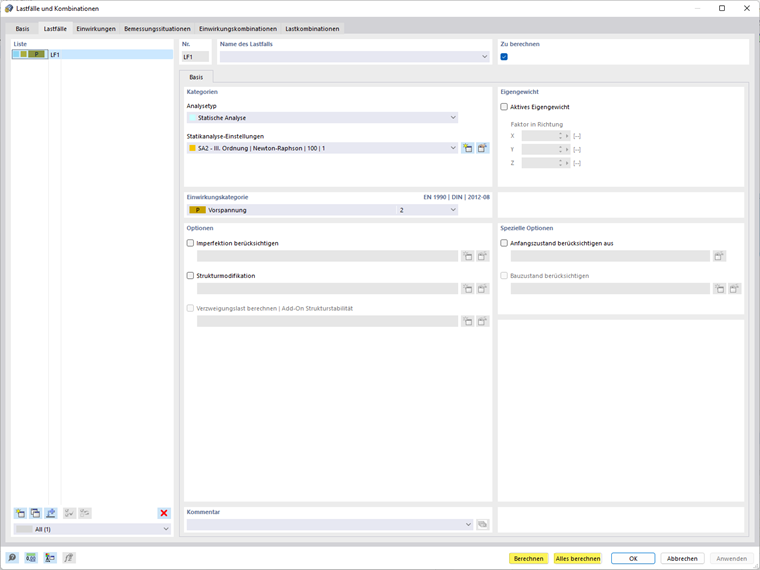
Obliczenia można rozpocząć natychmiast po wprowadzeniu przypadku obciążenia w oknie dialogowym 'Przypadki obciążeń i kombinacje'. Można zlecić obliczenie pojedynczego, wybranego przypadku obciążenia lub rozpocząć obliczanie wszystkich przypadków obciążeń i kombinacji obciążeń.

Obliczenia można również rozpocząć, klikając przycisk 'Pokaż wyniki' dla wybranego przypadku obciążenia.

Możesz również policzyć wszystko.

Rozdział nadrzędny