1381x
003605
2023-12-05

Сечение и материал

Как уже объяснялось в главе Процесс поиска формы , процесс поиска формы в принципе полностью не зависит от жесткости используемых материалов. Это означает, что поверхность из бетона или стали имеет одинаковую форму при одинаковых граничных условиях и одинаковом предварительном напряжении. Однако следует отметить, что жесткость системы в принципе может влиять на форму.

Форма гибкой конструкции явно вытекает из заданных граничных условий и равновесного предварительного напряжения или определяется граничными условиями и равновесной системой предварительного напряжения и нагрузок (избыточное давление, собственный вес).

вантовые стержни

A кабель это тип стержня в программе RFEM. И поскольку канаты поглощают только растягивающие силы, Таким образом, любую кабельную цепочку можно определить путем итерационного расчета по методу больших деформаций с учетом продольных и поперечных сил. Тросы подходят для моделей, в которых возможны большие деформации с соответствующими изменениями внутренних сил и моментов.

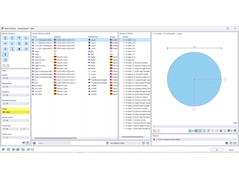
Сечение

В нашей базе данных хранится множество сечений. В Библиотека сечений также включает предустановленные сечения для кабеля, который можно отобразить с помощью фильтра Форма → Кабели.

Материал кабеля

Свойства многих материалов хранятся в обширной базе данных. Для кабелей также есть предустановленные свойства материалов в материалах , который можно отобразить с помощью фильтра « Подтип материала» → «Кабель ».

Свойства соответствующего материала можно проверить как обычно. Известны только основные свойства кабеля. У этих материалов не сохраняются значения прочности.

Расчет можно выполнить с помощью Расчет Расширение "Анализ напряжений-деформаций" . Вы можете найти полезные советы по проектированию в этой технической статье .

Мембрана

Для облегченных пластинчатых конструкций существует множество технических мембран.

  • Ткань полиэфирная (PES), покрытая поливинилхлоридом (PVC) → PES/PVC
  • Покрытие из полиэстера, покрытого поливинилхлоридом (ПВХ)
  • Стеклоткань с покрытием политетрафторэтиленом (ПТФЭ) → стекло/ПТФЭ
  • Полиэфирная ткань (PES), покрытая полиолефином
  • Ткань полиэфирная (PES), покрытая фторопластом
  • Стеклоткань, покрытая силиконом
  • Открытые и закрытые сетчатые ткани
  • Ткани без покрытия и натуральные
  • Этилен-тетрафторэтиленовая фольга → ETFE

В зависимости от различных свойств соответствующего проекта, эти материалы можно выбрать для каждой конструктивной задачи. Что касается расчета конструкций, все продукты имеют разные несущие свойства, некоторые из которых могут отличаться в зависимости от партии продукции.

толщина

Толщина необходима для задания поверхностей. Свойства толщины включены в жесткость поверхности. При работе с тканевыми материалами постоянная толщина нормируется до контрольной толщины tref = 1 мм. Эта эталонная толщина вводится в свойствах материала.

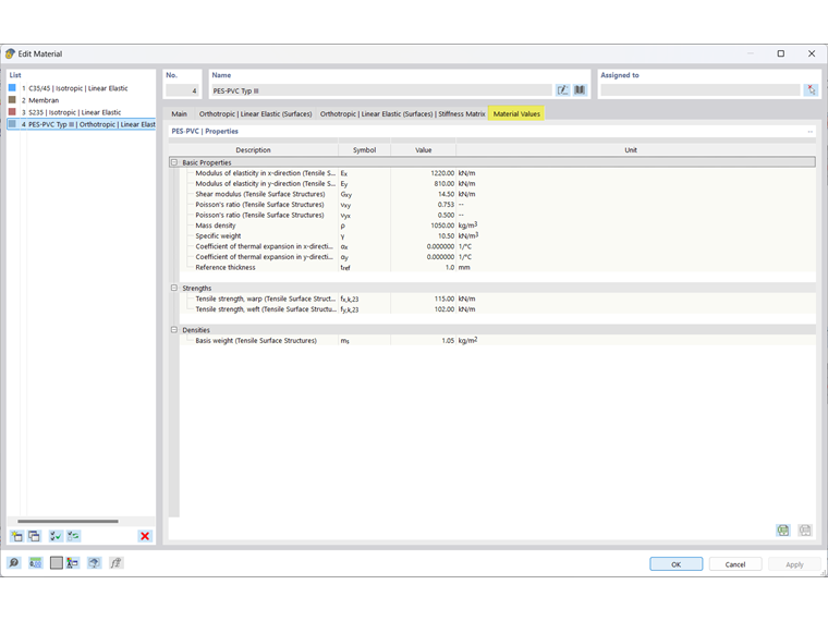
Материал мембраны

Свойства многих материалов хранятся в обширной базе данных. Кроме того, в [[ https://www.dlubal.com/en-US/downloads-and-information/documents/online-manuals/rfem-6/000077 Библиотеке материалов {%\}, который можно отобразить с помощью фильтра Тип материала → Ткань.

Свойства соответствующего материала можно проверить как обычно. Основные свойства мембраны известны. Прочности сохраняются для нитей основы и утка.

Инфо

Этот FAQ описывает, как создать пользовательскую структуру.

Расчет можно выполнить с помощью Расчет Расширение "Анализ напряжений-деформаций" . Вы можете найти полезные советы по проектированию в этой технической статье .

Исходная глава