934x
003574
2023-12-05

Нагрузки на формоискание

Определение нагрузок для поиска формы осуществляется через соответствующие объектные нагрузки. Вы можете определить поверхностные, стержневые и объемные нагрузки.

Поверхностные и стержневые нагрузки относятся к типу нагрузок поиска формы. Для объемных нагрузок выберите тип нагрузки Газ.

Для раздельных, но фактически связанных объектов в модели существуют также нагрузки на набор стержней, нагрузки на набор поверхностей, а также нагрузки на набор объемов. Концепция этих нагрузок соответствует обычным нагрузкам, поэтому они не перечисляются отдельно.

Совет

С помощью нагрузок на наборы стержней, наборы поверхностей и также наборы объемов можно реализовать непрерывный поиск формы для раздельных объектов.

Стержневые нагрузки

Стержневые нагрузки типа поиска формы могут быть определены геометрически или как сила.

Стержневые нагрузки - Тип определения геометрический

Геометрический тип определения позволяет определить форму с помощью следующих возможностей:

  • Длина (Lc)
  • Ненагруженная длина (Lmfg)
  • Прогиб (S)
  • Максимальный вертикальный прогиб (Smax | Направление нагрузки ZL)
  • Вертикальный прогиб в низшей точке (Slow | Направление нагрузки ZL)

Для всех геометрических нагрузок вы можете задать их относительно или абсолютно. Переключение между абсолютным и относительным определением осуществляется нажатием на символ Относительный/абсолютный ввод . В обозначении нагрузки в относительном определении присутствует аббревиатура rel.

Для всех геометрических нагрузок можно установить определение усилий на растяжение или сжатие. Следует отметить, что из-за своих особенностей канаты могут воспринимать только растяжение. Для балки, наоборот, можно найти форму как под растяжением, так и под сжатием.

Совет

Для геометрического поиска формы систем из чистых стержней должна действовать дополнительная нагрузка. Без дополнительной нагрузки (1) нет заданного направления для геометрического прогиба. С дополнительной нагрузкой (2), например, собственным весом, направление задается.

Стержневые нагрузки - Тип определения сила

Тип определения Сила позволяет определить форму с помощью следующих возможностей:

  • Средняя сила в стержне (Tavg)
  • Максимальная сила в стержне (Tmax)
  • Минимальная сила в стержне (Tmin)
  • Горизонтальная компонента растяжения (Fx)
  • Растяжение на конце i (Ti | Начало стержня)
  • Растяжение на конце j (Tj | Конец стержня)
  • Минимальное растяжение на конце i (Tmin, i | Начало стержня)
  • Минимальное растяжение на конце j (Tmin, j | Конец стержня)
  • Плотность силы (FD)

Поверхностные нагрузки

Поверхностные нагрузки могут иметь определение поиска формы как сила или напряжение. Вы можете выбрать между стандартным методом и методом проекции . В стандартном методе дополнительно доступно определение прогиба как поиск формы.

Совет

Как правило, метод проекции (радиальный) подходит для высоких конусообразных форм, в то время как стандартный метод подходит для мембран, поддерживаемых точечно, арочно или пневматически стабилизированных.

Важно упомянуть, что для задания ортотропной предварительной натяженности поверхности следует поставить галочку напротив специфические оси в диалоге редактирования поверхностей и соответствующим образом настроить параметры ввода поверхности.

Совет

Проверьте локальные оси поверхности при ортотропной предварительной натяженности поверхности.

Поверхностная нагрузка - Стандартный метод

Стандартный метод описывает вектор, который может свободно перемещаться в пространстве до целевой позиции.

Поверхностная нагрузка - Прогиб стандартного метода

С определением прогиба вы можете задать отклонение мембраны и таким образом смоделировать в основном также подушки. Вы задаете, насколько может отклоняться поверхность, и соответствующее определение силы определяется автоматически итеративно. Вам нужно лишь установить отношение сил в nx и ny.

Прогиб может относиться к следующим воображаемым плоскостям:

  • Базис
  • Координатная система
  • Поверхность

Базис относится непосредственно к самой поверхности. Используется базисная плоскость. Для изогнутой поверхности это, как правило, поддерживаемые края.

Координатная система относится к определенной координатной системе. Здесь важна ось Z (при поворотной координатной системе - ось W). Прогиб измеряется как высота от поверхности до оси.

Прогиб также может быть определен с отношением к другой поверхности.

В следующей модели приведены различные моделирования.

Поверхностная нагрузка - Метод проекции

Метод проекции может быть определён в RFEM 6 как ортогонально, так и радиально.

Для сравнения ортогонального и радиального методов проекции приведён файл модели.

Поверхностные нагрузки определяются следующим образом:

Сравнение ортогонального и радиального метода проекции
Номер Распределение нагрузки Определение силы [кН/м] Определение силы [кН/м] Форма Причина
1 Ортогонально nx = 2 ny = 2 круглая равное натяжение в X и Y
2 Ортогонально nx = 2 ny = 10 эллиптическая высшее натяжение в Y
3 Ортогонально nx = 10 ny = 2 эллиптическая высшее натяжение в X
4 Радиально nr = 2 nt = 2 круглая равное натяжение в r и t
5 Радиально nr = 2 nt = 10 круглая, сильный конус высшее натяжение в t
6 Радиально nr = 10 nt = 2 круглая, слабый конус высшее натяжение в r

Поверхностная нагрузка - Ортогональный метод проекции

Ортогональный метод проекции описывает вектор, который частично движется в пространстве и фиксирован на глобальные XY-координаты.

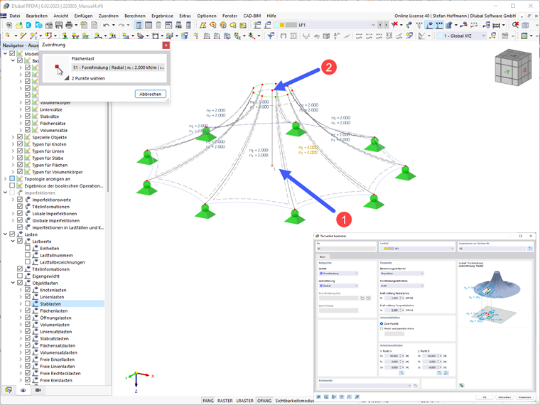
Поверхностная нагрузка - Радиальный метод проекции

Радиальный метод проекции описывает вектор, который частично движется в пространстве и фиксирован на определенные радиальные и тангенциальные оси.

Для радиального метода проекции вы должны задать ось. Вы можете легко поймать 2 точки в вашей модели с помощью кнопки Выбрать 2 точки в графике . Обычно это вертикальная ось в центре вашей конусной мембраны.

Объемные нагрузки

Объемные нагрузки типа Газ могут быть определены через различные состояния газа.

Объемные нагрузки - Тип нагрузки Газ

Тип нагрузки Газ позволяет определить форму по поведению газа:

  • Результирующее избыточное давление (po)
  • Увеличение избыточного давления (Δpo)
  • Результирующий объем (V)
  • Увеличение объема (ΔV)

Обозначения определены следующим образом:

Объем газа
Аббревиатура Обозначение
p Давление газа
pp Начальное давление газа (атмосферное давление)
po Избыточное давление газа
Δpo Увеличение избыточного давления газа
pa Текущее давление газа (соответствует pp без начального состояния/ стадии строительства)
V Объем газа
Va Текущий объем газа
ΔV Увеличение объема
T Температура газа
Tp Начальная температура газа
Исходная глава