268x
003772
2024-01-09

Результаты расчёта стальной конструкции

Расчетный анализ

Вы можете отобразить результаты расчета, выбрав одну или несколько расчетных ситуаций в таблице в категории «Расчет стальных конструкций» и затем нажав кнопку Показать результаты .

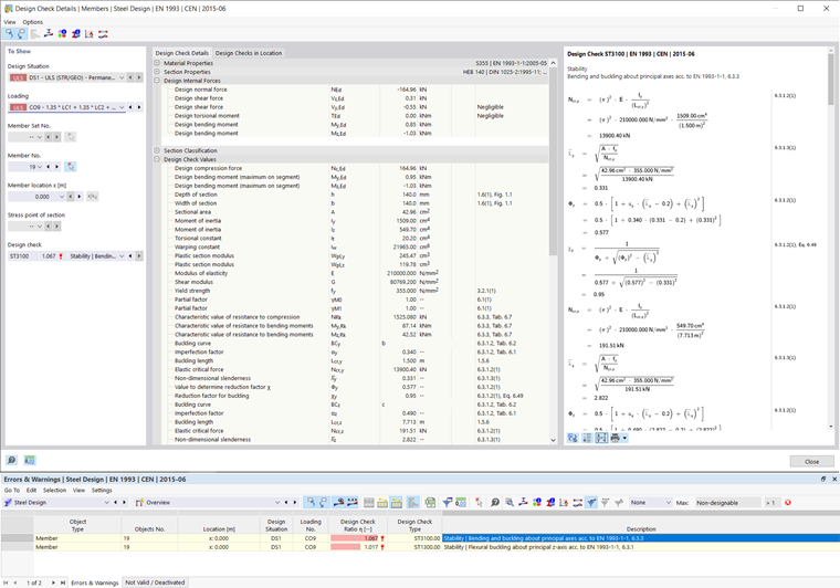
Подробности расчёта

После расчета в таблице отображается обзор расчетных проверок, критерий расчета которых не выполняется, и других ошибок, возникших в ходе расчетных проверок. Дважды щелкните соответствующую строку таблицы, чтобы открыть сведения о расчете. Здесь вы можете увидеть формулы расчета в разделе диалогового окна справа и отобразить расчет с промежуточными шагами с помощью Переключить режим просмотра формулы . Обзор формулы отображает только критерий расчета.

Расчетное соотношение по стержням

В таблице показаны результаты расчета в категории «Расчетное соотношение на стержнях», отсортированные по различным критериям. Если вы ограничите видимость определенным элементом, результаты будут отображаться только для этого элемента. В качестве альтернативы можно открыть вкладку «Расчетные соотношения по стержням» и выбрать стержень. При щелчке по расчету устойчивости соответствующая форма колебаний отображается в основной модели.

Исходная глава