268x
003772
2024-01-09

钢结构设计结果

设计分析

在“钢结构设计”类别下的表格中选择一种或多种设计工况,然后单击 显示结果 按钮,可以显示设计结果。

设计详细信息

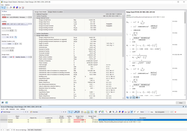
计算完成后,在表格中会显示未满足设计准则的设计验算以及设计验算中出现的其他错误。 双击表格的相关行打开设计详图。 在右侧的对话框部分中可以看到设计公式,并使用 切换公式视图 显示带有中间步的计算。 汇总公式视图 只显示设计规范。

杆件设计比率

下表显示了“杆件设计比率”中的设计结果,按照不同的规范分类。 如果您将可见性限制为特定杆件,则只显示该杆件的结果。 或者,您可以打开“按杆件设计比率”选项卡,然后选择一个杆件。 点击稳定性分析,相关的振型就会显示在主模型中。

上级章节