268x
003772
09-01-2024

Resultados del cálculo de acero

Análisis de diseño

Puede mostrar los resultados del diseño seleccionando una o más situaciones de diseño en la tabla bajo la categoría "Diseño de acero" y luego haciendo clic en el botón Mostrar resultados .

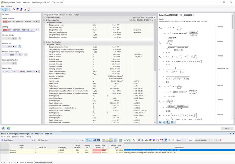
Detalles de cálculo

Después del cálculo, se muestra una vista general en la tabla de comprobaciones de cálculo cuyo criterio de cálculo no se cumple y otros errores que han surgido en las comprobaciones de cálculo. Haga doble clic en la fila de la tabla relevante para abrir los detalles del diseño. Aquí puede ver las fórmulas del cálculo en la sección del cuadro de diálogo a la derecha y mostrar el cálculo con pasos intermedios utilizando Cambiar vista de fórmula . Vista de resumen de la fórmula solo muestra el criterio de cálculo.

Relación de cálculo por barra

La tabla muestra los resultados del cálculo en la categoría "Relación de cálculo en barras", ordenados según varios criterios. Si limita la visibilidad a una barra específica, los resultados sólo se muestran para esta barra. Como alternativa, puede abrir la pestaña "Diseñar razones por barra" y seleccionar una barra. Al hacer clic en el análisis de estabilidad, la forma del modo asociado se muestra en el modelo principal.

Capítulo principal