268x
003772
9.1.2024

Výsledky posouzení ocelových konstrukcí

Návrhová analýza

Pokud v tabulce v kategorii "Posouzení ocelových konstrukcí" označíme jednu nebo více návrhových situací, můžeme výsledky posouzení zobrazit kliknutím na tlačítko Zobrazit výsledky .

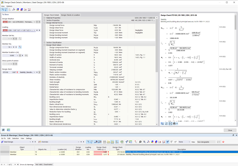
Detaily posouzení

Po výpočtu se v tabulce posudků zobrazí přehled, pro které nebylo splněno kritérium posouzení a další chyby, které se při posudcích vyskytly. Dvojitým kliknutím na příslušný řádek tabulky otevřete detaily posouzení. V pravé části dialogu se zobrazí vzorce pro posouzení a pomocí Přepněte zobrazení vzorců se zobrazí výpočet s mezikroky. Shrňte zobrazení vzorců zobrazí pouze kritérium posouzení.

Využití po prutech

Tabulka zobrazuje výsledky posouzení v kategorii "Posouzení na prutech" seřazené podle různých kritérií. Pokud omezíme viditelnost na určitý prut, zobrazí se výsledky pouze pro tento prut. Alternativně můžeme otevřít záložku "Posouzení po prutech" a vybrat prut. Kliknutím na stabilitní analýzu se v hlavním modelu zobrazí příslušný tvar tvaru.

Nadřazená kapitola