262x
003772
09.01.2024

Résultats de la vérification de l'acier

Analyse de la vérification

Vous pouvez afficher les résultats de la vérification en sélectionnant une ou plusieurs situations de projet dans le tableau sous la catégorie « Vérification de l'acier », puis en cliquant sur Afficher les résultats .

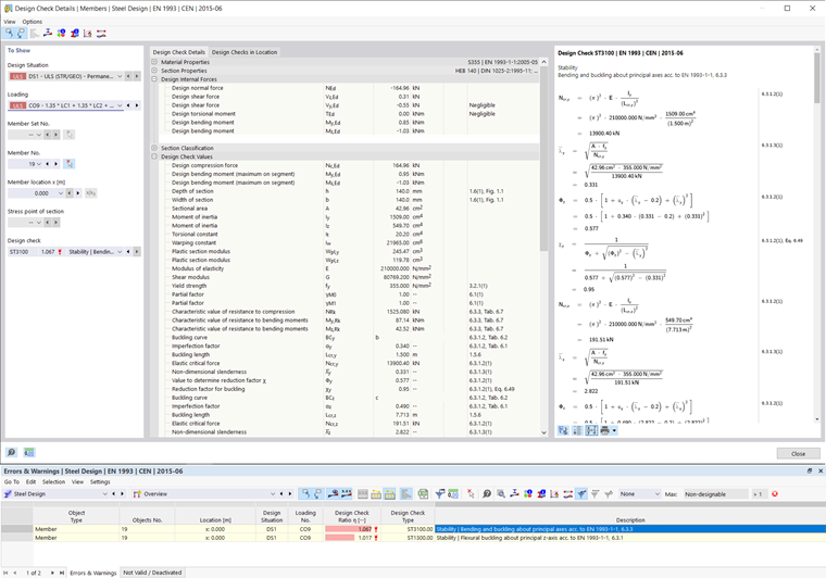
Détails de vérification

Après le calcul, un aperçu s'affiche dans le tableau des vérifications. Vous pouvez y voir le critère de vérification qui n'est pas rempli ainsi que d'autres erreurs qui se sont produites dans les vérifications. Double-cliquez sur la ligne appropriée du tableau pour ouvrir les détails de la vérification. Vous pouvez voir les formules de vérification dans la section de droite de la boîte de dialogue et afficher le calcul avec les étapes intermédiaires via Changer d'affichage de formule . Le bouton Vue de la formule de synthèse affiche uniquement le critère de calcul.

Ratios de vérification par barre

Le tableau affiche les résultats du calcul dans la catégorie « Ratios de vérification sur les barres » selon différents critères. Si vous limitez la visibilité à une barre spécifique, les résultats ne sont affichés que pour cette barre. Vous pouvez également accéder à l'onglet « Ratios de vérification par barre » et sélectionner une barre. En cliquant sur l'analyse de stabilité, le mode propre associé est affiché dans le modèle principal.

Chapitre parent