679x
003762
2023-05-15

Задать сечения и материалы

В этом разделе определяются все необходимые сечения конструктивных частей моста с фермой и их материал.

В контекстном меню записи каталога 'Сечения' в навигаторе вы можете выбрать создание нового сечения.

Совет

Для лучшего обзора, напишите в комментарии к каждому сечению, к какой части конструкции относится это сечение.


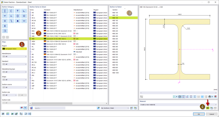
В RFEM 6 и RSTAB 9 у вас есть возможность использовать сечения, хранящиеся в библиотеке сечений. Вы можете открыть библиотеку с помощью кнопки база данных в разделе диалога 'Имя' и отфильтровать ее по определенному сечению. Кроме того, вы можете ввести название сечения в поле 'Имя' и выполнить поиск соответствующего сечения.

Для сечения поясов выберите HEB 140 в библиотеке сечений по двутаврам. Фильтрация по региону Евросоюза облегчает поиск.

Чтобы назначить материал сечению, откройте библиотеку материалов (4). Здесь вы выбираете S355. Эта сталь используется для всех конструктивных элементов.

С помощью 'OK' вы подтверждаете материал и сечение, а с помощью Новые вы можете добавить другое сечение.

Для стоек и диагоналей в данном вебинаре выбрана HEA 100 по DIN 1025-3, которую можно определить аналогично сечению поясов. Сечение поперечин IPE 100 , а для сечения переходов вы выбираете угловой профиль размером 60x60x6 .

В качестве сечения для поперечных рам предусмотрен HEB 200.

Теперь вы определили все сечения и можете продолжить ввод конструкции.