268x
003772
2024-01-09

Results of Steel Design

Design Analysis

You can display the results of the design by selecting one or more design situations in the table under the "Steel Design" category and then clicking the Show Results button.

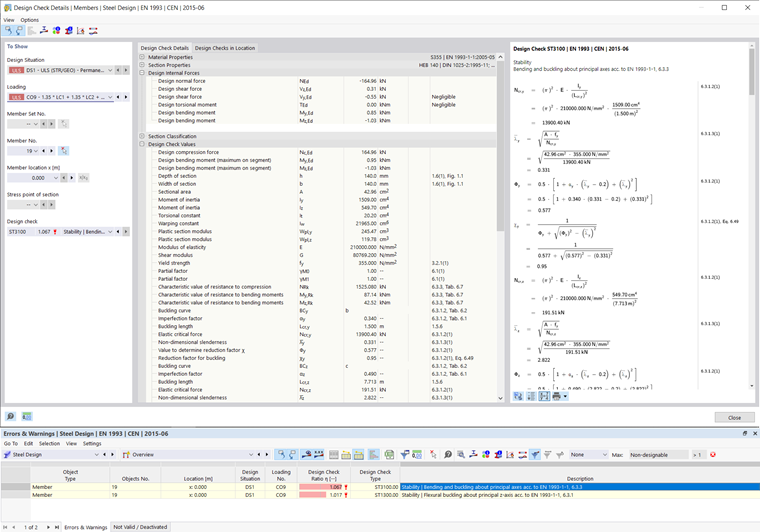
Design Details

After the calculation, an overview of design checks whose design criterion is not fulfilled and other errors that arose during the design checks opens in the table. Double-click the relevant table row to open the design details. Here you can see the formulas of the design in the dialog box section on the right and display the calculation with intermediate steps using Switch Formula View . Summarize Formula View only displays the design criterion.

Design Ratio by Member

The table shows the design results in the "Design Ratio on Members" category, sorted by various criteria. If you limit the visibility to a specific member, the results are only displayed for this member. As an alternative, you can open the "Design Ratios by Member" tab and select a member. By clicking on the stability analysis, the associated mode shape is displayed in the main model.

Parent Chapter