496x
003767
2024-01-09

Введите нагрузку по формуле

С помощью ветровой нагрузки он предназначен для демонстрации того, как можно определить общие параметры и использовать их в формулах.

Определение параметров

Вы можете редактировать общие параметры с помощью Общие параметры на панели инструментов таблицы '. Для ввода ветровой нагрузки важны скоростное давление qp, основной коэффициент силы cf и коэффициент полноты phi, которые могут быть введены в таблицу.

Использование параметров в формуле

Выберите вариант нагружения 'Ветер в + Y ' и откройте мастер нового нагружения' Нагрузка на стержень от нагрузки на поверхность '. Направление нагрузки - это направление Y.

Совет

Размер загрузки можно ввести с помощью формулы, щелкнув стрелку в поле ввода и выбрав ' Изменить формулу '. В открывшемся диалоговом окне вы можете указать формулу.

Например, для ветровой нагрузки это будет qp * cf * phi.

На вкладке 'Геометрия' можно одну за другой выбрать две боковые поверхности моста. После подтверждения отображается новая нагрузка.

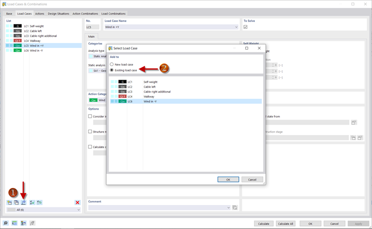
Копировать нагрузки

Вы можете копировать нагрузку из одного загружения в другой. Для этого откройте диалоговое окно ' Загружения и сочетания '. Например, вы можете использовать Добавить нагрузки к новому или существующему загружению , чтобы указать, что нагрузка должна быть скопирована из загружения ' Wind in + Y ' в существующее загружение ' Wind in -Y '. Вы можете изменить нагрузку, щелкнув правой кнопкой мыши на мастере нагрузок для ветровой нагрузки в направлении -Y в навигаторе. Затем необходимо изменить знак в формуле для расчета размера нагрузки.

Ввод нагрузок и определение сочетаний нагрузок завершены, и вы можете продолжить анализ результатов.