268x
003772
2024-01-09

Risultati di verifica di strutture di acciaio

Analisi del progetto

È possibile visualizzare i risultati del progetto selezionando una o più situazioni di progetto nella tabella nella categoria "Progetto acciaio" e quindi facendo clic sul pulsante Mostrare i risultati .

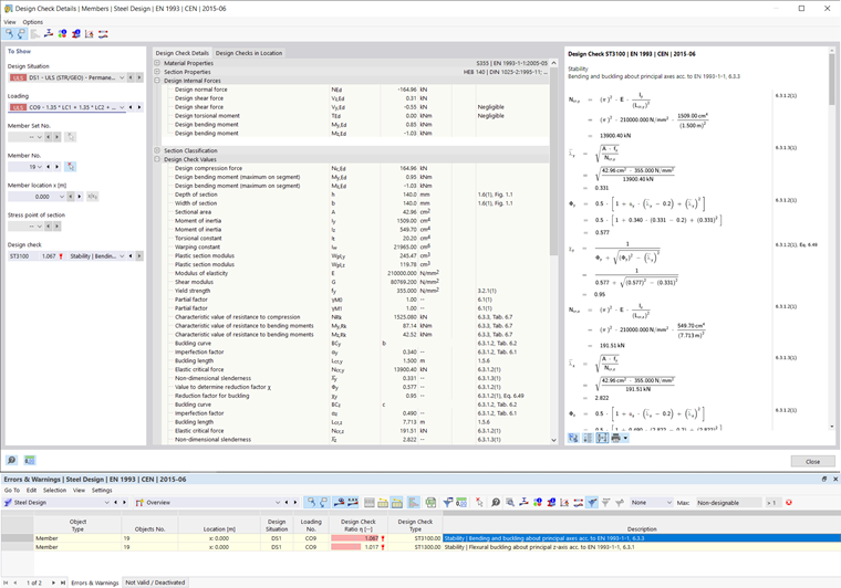
dettagli di calcolo

Dopo il calcolo, viene visualizzata una panoramica nella tabella delle verifiche di progetto il cui criterio di verifica non è soddisfatto e di altri errori che si sono verificati nelle verifiche di verifica. Fare doppio clic sulla riga della tabella pertinente per aprire i dettagli del progetto. Qui puoi vedere le formule del progetto nella sezione della finestra di dialogo a destra e visualizzare il calcolo con i passaggi intermedi usando Cambia visualizzazione formula . Riepilogo vista formula visualizza solo il criterio di verifica.

Rapporto di verifica per asta

La tabella mostra i risultati della verifica nella categoria "Rapporto di verifica sulle aste", ordinati secondo vari criteri. Se si limita la visibilità a un'asta specifica, i risultati vengono visualizzati solo per questa asta. In alternativa, è possibile aprire la scheda "Rapporto di verifica per asta" e selezionare un'asta. Facendo clic sull'analisi di stabilità, la forma modale associata viene visualizzata nel modello principale.

Capitolo principale