- Soluzioni
- Norme tecniche per le costruzioni implementate
- Norme tedesche (DIN)
Norme tedesche (DIN)
Le regole e le norme sono importanti. Dove pianificate il vostro progetto e a cosa dovete prestare attenzione? Per quanto riguarda le norme internazionali, i programmi Dlubal sono compagni affidabili per i clienti di tutto il mondo. Numerose norme sono integrate in RFEM e RSTAB, mentre i relativi componenti aggiuntivi vi permettono di eseguire il dimensionamento di strutture in acciaio, cemento armato e legno. Qui trovate una panoramica delle norme disponibili nei programmi per i diversi paesi.
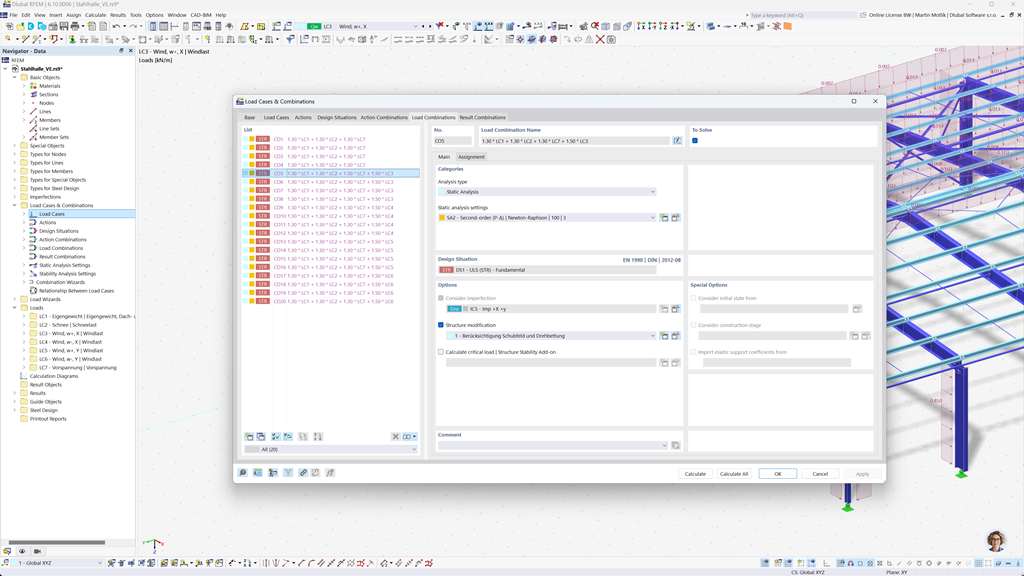
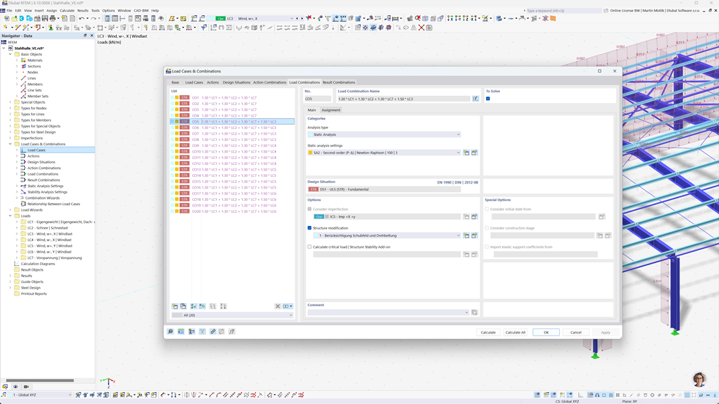
Generazione automatica delle combinazioni in RFEM 6 e RSTAB 9
I programmi Dlubal si concentrano su un lavoro efficiente e semplice. Pertanto, RFEM 6 e RSTAB 9 possono generare automaticamente azioni e combinazioni di carico, nonché situazioni di progetto secondo DIN EN 1990, DIN EN 1991-1-1 e altri standard internazionali. Ciò avviene secondo le espressioni di combinazione corrispondenti. Ad esempio, è possibile anche copiare o aggiungere casi di carico in una finestra di progettazione chiara e organizzata. Inoltre, i casi di carico e le combinazioni possono essere gestiti facilmente anche tramite tabelle.
Progettazione di aste e superfici in calcestruzzo armato secondo DIN EN 1992-1-1
Garantite la resistenza e la stabilità delle vostre strutture in calcestruzzo secondo le norme tedesche. L'add-on Betonbemessung per RFEM 6 / RSTAB 9 supporta la progettazione del calcestruzzo armato secondo DIN EN 1992-1-1, consentendo un calcolo preciso ed efficiente della capacità portante e delle deformazioni.
Il software tiene conto di tutti i fattori rilevanti, inclusi le proprietà dei materiali, i carichi e i requisiti geometrici. Con l'integrazione di RFEM 6 / RSTAB 9, gli ingegneri possono garantire il rispetto delle normative e massimizzare la qualità progettuale dei loro componenti in calcestruzzo armato.
Progettazione di strutture in acciaio secondo la EN 1993-1-1
Assicurati che le tue strutture rimangano stabili anche sotto carico. Con il componente aggiuntivo Stahlbemessung per RFEM 6 / RSTAB 9, puoi eseguire rapidamente e con precisione le verifiche di tensione per aste e superfici secondo la norma DIN EN 1993-1-1.
Il software ti aiuta a considerare tutti i fattori importanti come carichi, caratteristiche dei materiali e geometria, garantendo così una progettazione conforme alla norma. In questo modo, puoi pianificare le tue strutture in acciaio in modo efficiente e sicuro, sempre in linea con i requisiti della norma.
Verifica per legno lamellare incollato secondo la DIN EN 1995-1-1
Per la progettazione di costruzioni in legno secondo le norme tedesche, l'Add-On Holzbemessung per RFEM 6 / RSTAB 9 è la soluzione ideale. Consente la progettazione semplice e precisa di componenti in legno, incluse le costruzioni in legno lamellare incrociato (CLT).
L'add-on esegue tutte le verifiche necessarie relative alla sicurezza strutturale, stabilità, usabilità e protezione antincendio — in modo rapido, preciso e completamente in conformità alle esigenze normative. In questo modo, è possibile pianificare i vostri progetti di costruzione in legno in modo efficiente e secondo le norme.
Progettazione sismica secondo EN 1998-1
Utilizza questi componenti aggiuntivi per garantire che i tuoi edifici abbiano sempre una base sicura.
Il Componente aggiuntivo per l'analisi modale per RFEM 6 / RSTAB 9 ti consente di determinare le frequenze naturali e le forme modali.
Nel Componente aggiuntivo per l'analisi spettrale di risposta per RFEM 6 / RSTAB 9 è possibile eseguire un'analisi sismica utilizzando l'analisi spettrale di risposta multimodale. Tra l'altro, è implementata la norma NTC 2018.