- Solutions
- Normes de calcul des structures implémentées
- Normes allemandes (DIN)
Normes allemandes (DIN)
Les règlementations et normes sont importantes. Où prévoyez-vous votre projet et à quoi devez-vous faire attention ? En ce qui concerne les normes internationales, les logiciels Dlubal sont des compagnons fiables pour des clients du monde entier. Vous trouverez de nombreuses normes intégrées dans RFEM et RSTAB, et les modules complémentaires appropriés vous permettent le dimensionnement des structures en acier, béton armé et bois. Vous trouverez ici un aperçu des normes disponibles dans les logiciels pour les différents pays.
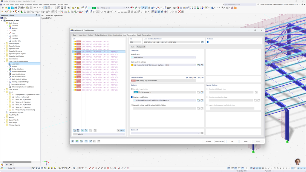
Génération automatique de combinaisons dans RFEM 6 et RSTAB 9
Les programmes Dlubal se concentrent sur un travail efficace et simple. C'est pourquoi RFEM 6 et RSTAB 9 peuvent générer automatiquement des actions et des combinaisons de charges ainsi que des situations de dimensionnement conformément aux normes DIN EN 1990, DIN EN 1991-1-1 et d'autres normes internationales. Cela se fait conformément aux expressions de combinaison correspondantes. Par exemple, vous pouvez également copier ou ajouter des cas de charge dans une fenêtre bien agencée. De plus, les cas de charge et les combinaisons peuvent également être gérés facilement dans des tableaux.
Vérification de barres et de surfaces en béton armé selon la DIN EN 1992-1-1
Assurez la résistance et la stabilité de vos structures en béton conformément aux normes allemandes. Le module complémentaire Betonbemessung pour RFEM 6 / RSTAB 9 soutient le dimensionnement du béton armé selon DIN EN 1992-1-1, en permettant un calcul précis et efficace de la capacité portante et des déformations.
Le logiciel prend en compte tous les facteurs pertinents, y compris les propriétés des matériaux, les charges et les exigences géométriques. Grâce à l'intégration de RFEM 6 / RSTAB 9, les ingénieurs peuvent assurer le respect des exigences normatives et maximiser la qualité de conception de leurs éléments en béton armé.
Vérification de structures en acier selon la DIN EN 1993-1-1
Assurez-vous que vos constructions restent stables même sous charge. Avec l'add-on Dimensionnement de l'acier pour RFEM 6 / RSTAB 9, vous pouvez effectuer des vérifications de contraintes pour barres et surfaces selon la norme DIN EN 1993-1-1 rapidement et avec précision.
Le logiciel vous aide à prendre en compte tous les facteurs importants tels que les charges, les propriétés des matériaux et la géométrie, garantissant ainsi un dimensionnement conforme aux normes. De cette manière, vous pouvez planifier vos structures en acier de manière efficace et sûre, toujours en accord avec les exigences de la norme.
Vérification du bois et du lamellé-collé selon la DIN EN 1995-1-1
Pour la conception de structures en bois selon les normes allemandes, l'add-on Dimensionnement du bois pour RFEM 6 / RSTAB 9 est la solution idéale. Il permet un dimensionnement simple et précis des composants en bois, y compris les constructions en bois lamellé-croisé (CLT).
L'add-on prend en charge toutes les vérifications nécessaires en matière de stabilité, de stabilité structurelle, d'aptitude au service et de protection incendie — et cela rapidement, avec précision et en conformité totale avec les exigences normatives. Ainsi, vous pouvez planifier vos projets de construction en bois de manière efficace et conforme aux normes.
Analyse sismique selon la DIN EN 1998-1
Utilisez ces modules complémentaires pour que vos bâtiments reposent toujours sur des bases solides.
Le module complémentaire d'analyse modale pour RFEM 6 / RSTAB 9 vous permet de déterminer les fréquences propres et les formes propres.
Dans le module complémentaire d'analyse par spectre de réponse pour RFEM 6 / RSTAB 9, vous pouvez effectuer une analyse sismique avec l'analyse multimodale par spectre de réponse. Entre autres, la norme NTC 2018 est implémentée.