524x
003610
26-09-2022

FAQ 005318 | Mi carga viva es menor o igual a 100 psf. ¿Cómo considero la carga reducida fa ...

Pregunta:
Mi carga viva es menor o igual a 100 psf. ¿Cómo considero el factor de carga reducido en las combinaciones de carga ASCE 7?

Respuesta:
En "Casos de carga", seleccione la pestaña "Configuración adicional" y active la opción "La carga viva es menor o igual a 100 psf" (Imagen 1).

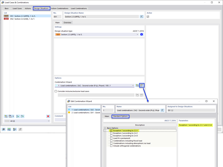
A continuación, seleccione la pestaña "Situaciones de diseño" y "Asistente para editar combinaciones". Active la opción "Excepción 1 según 2.3.1" en las "Opciones estándar" (Imagen 2).

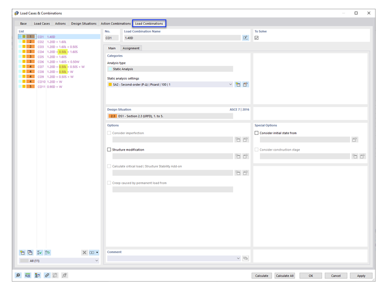
En la pestaña "Combinaciones de carga", el factor de carga de 0,5 se enumera en los CO correspondientes (Imagen 3).



;