- Soluciones
- Normas de cálculo de estructuras implementadas
- Normas sudafricanas (SANS)
Normas sudafricanas (SANS)
Las normas y códigos son importantes. ¿Dónde planea su proyecto y a qué debe prestar atención? En cuanto a las normas internacionales, los programas de Dlubal son compañeros fiables para clientes de todo el mundo. Encontrará numerosas normas integradas en RFEM y RSTAB, mientras que los complementos correspondientes le permiten el dimensionamiento de estructuras de acero, hormigón armado y madera. Aquí obtendrá una visión general de qué normas están disponibles en los programas para los respectivos países.
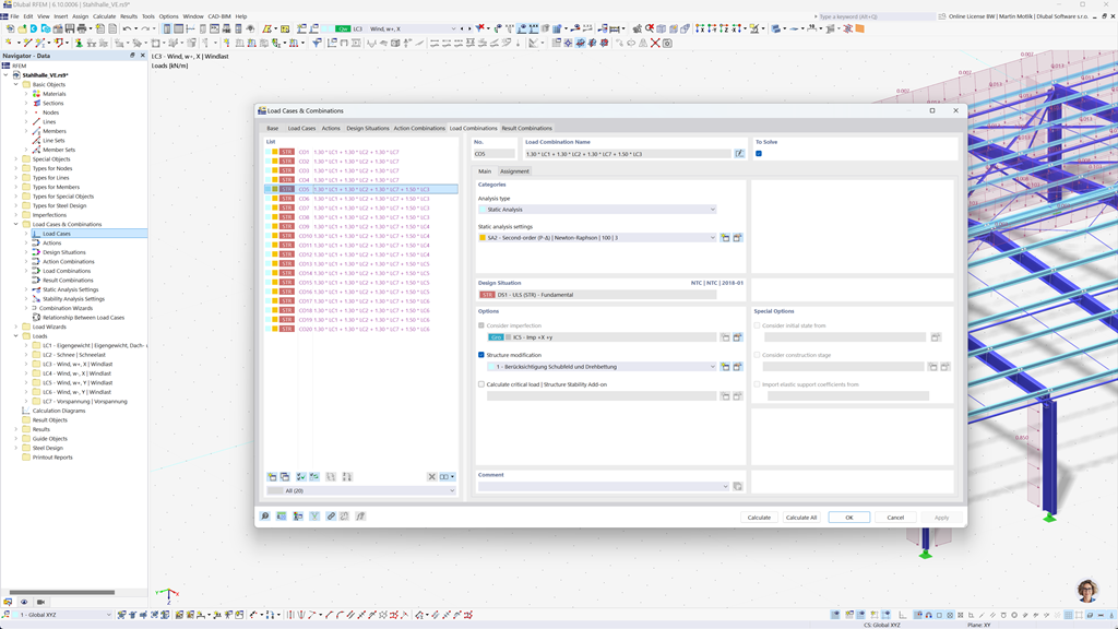
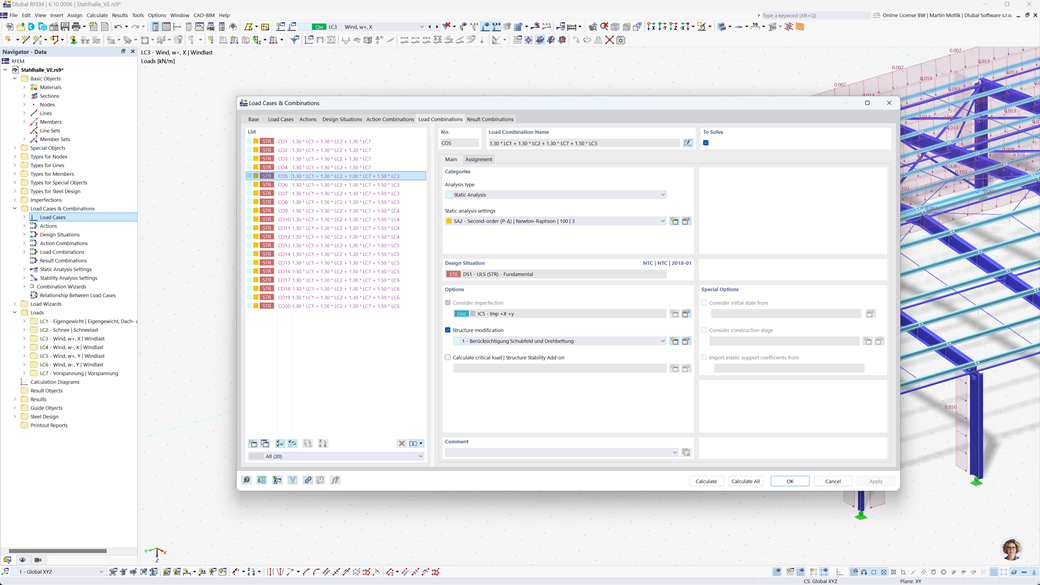
Generación automática de combinaciones en RFEM 6 y RSTAB 9
Con los programas de estática RFEM 6 y RSTAB 9, el trabajo se facilita significativamente para usted. Puede crear combinaciones de cargas y resultados de manera fácil y automática de acuerdo con las normas sudafricanas SANS 10160-1 y SANS 10163-1.
Esta función garantiza que sus cálculos cumplan con los requisitos específicos de los códigos de construcción sudafricanos y le ayuda a planificar sus proyectos de manera eficiente y conforme a las normas.
Cálculo de acero según la SANS 10162-1
El complemento Stahlbemessung para RFEM 6/RSTAB 9 le ofrece una variedad de funciones prácticas para el diseño preciso de estructuras de acero. Con unos pocos clics, puede realizar verificaciones en el estado límite último y de servicio para barras, basadas en la norma sudafricana SANS 10162-1.
Esta solución poderosa le ayuda a planificar sus estructuras de acero de manera eficiente y conforme a la normativa, considerando automáticamente todos los requisitos relevantes de los códigos de construcción sudafricanos.
Cálculo de madera según SANS 10163-1 y SANS 10163-2
El complemento Dimensionamiento de madera para RFEM 6 / RSTAB 9 le ofrece la posibilidad de realizar todas las verificaciones necesarias para estructuras de madera de acuerdo con las normas sudafricanas SANS 10163-1 y SANS 10163-2. Esto incluye verificaciones en el estado límite de resistencia, servicio y protección contra incendios para barras de madera.
Con este potente software, puede asegurarse de que sus construcciones de madera cumplen con los requisitos específicos de las normas sudafricanas de construcción en madera y de que sus proyectos se planifican de manera precisa, eficiente y conforme a la normativa.
Análisis sísmico según SANS 10160-4
El complemento Análisis modal para RFEM 6 / RSTAB 9 le permite determinar con precisión las frecuencias propias y las formas modales de sus estructuras. Ofrece un análisis completo del comportamiento dinámico de sus edificaciones para comprender con exactitud los efectos de las vibraciones.
Otro complemento útil es el Método de espectros de respuesta para RFEM 6 / RSTAB 9. Con esta herramienta, puede realizar análisis sísmicos, aplicando el método de espectros de respuesta multimodal. Además, la norma sudafricana CFE SANS 10160-4 está completamente integrada, lo que le permite dimensionar sus proyectos de manera segura y conforme a los estándares específicos de sismos en Sudáfrica.