- Soluciones
- Normas de cálculo de estructuras implementadas
- Normas italianas (NTC)
Normas italianas (NTC)
Las reglas y normas son importantes. ¿Dónde planea su proyecto y a qué debe prestar atención? Con las normas internacionales, los programas de Dlubal son compañeros fiables para clientes de todo el mundo. En RFEM y RSTAB encontrará integradas numerosas normas, mientras que los complementos correspondientes le permiten el dimensionamiento de construcciones de acero, hormigón armado y madera. Aquí obtendrá una visión general de qué normas están disponibles en los programas para los respectivos países.
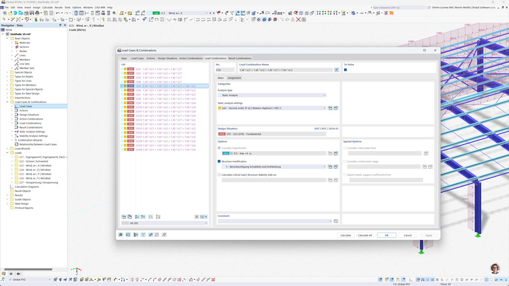
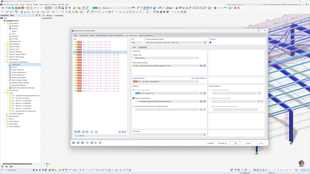
Generación automática de combinaciones en RFEM 6 y RSTAB 9
Los programas de Dlubal se centran en un trabajo eficiente y sin complicaciones. Por lo tanto, RFEM 6 y RSTAB 9 pueden generar automáticamente combinaciones de acciones y cargas, así como situaciones de diseño según la NTC 2018 y otros estándares internacionales. Por ejemplo, también puede copiar o agregar casos de carga en una ventana claramente organizada. Además, los casos de carga y las combinaciones también se pueden gestionar fácilmente en tablas.
Cálculo sísmico según NTC 2018
Use estos complementos para que tus edificios siempre estén en una base segura.
El complemento de Análisis Modal para RFEM 6 / RSTAB 9 te permite determinar frecuencias naturales y formas modales.
En el complemento de Análisis del Espectro de Respuesta para RFEM 6 / RSTAB 9, puedes realizar un análisis sísmico utilizando el análisis del espectro de respuesta multimodal. Entre otros, se implementa la norma NTC 2018.
Cálculo de estructuras de acero según las NTC 2018
Asegura la seguridad y el cumplimiento en tus proyectos de estructuras de acero teniendo en cuenta las normas nacionales. El complemento The Steel Design para RFEM 6 / RSTAB 9 realiza todas las verificaciones de diseño relevantes para la seguridad estructural, estabilidad, deformación y resistencia al fuego de acuerdo con el estándar italiano Norme Tecniche per le Costruzioni (NTC 2018).
Ya sea que estés diseñando naves industriales, edificios comerciales o estructuras de acero personalizadas, el complemento admite tanto verificaciones de estado límite último como de estado límite de servicio según lo requerido por el NTC.
Cálculo de madera y CLT según NTC 2018
Si estás diseñando estructuras de madera de acuerdo con las regulaciones italianas, el complemento the Timber Design para RFEM 6 / RSTAB 9 es la solución adecuada. Permite el diseño de elementos de madera, incluidas las estructuras de madera laminada cruzada (CLT), según las Norme Tecniche per le Costruzioni (NTC 2018).
El complemento realiza todas las comprobaciones necesarias para la seguridad estructural, estabilidad, funcionalidad y resistencia al fuego de manera rápida, precisa y en plena conformidad con los requisitos de NTC.