- Soluciones
- Normas de cálculo de estructuras implementadas
- Normas británicas (BS EN, BS)
Normas británicas (BS EN, BS)
Las reglas y normas son importantes. ¿Dónde planea su proyecto y en qué debe fijarse? Con normas internacionales, los programas de Dlubal son compañeros confiables para clientes de todo el mundo. Numerosas normas están integradas en RFEM y RSTAB, ofreciendo complementos adecuados que permiten el dimensionamiento de estructuras de acero, hormigón (concreto) armado y madera. Aquí encontrará una visión general de qué normas están disponibles en los programas para los respectivos países.
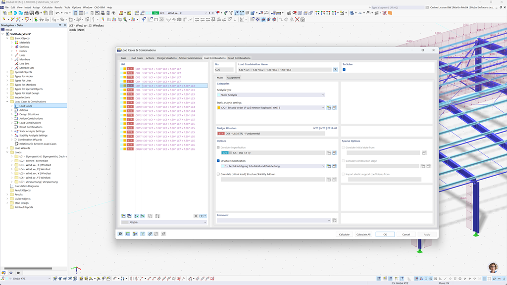
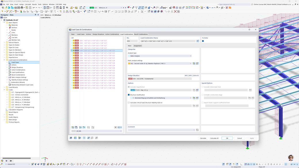
Generación automática de combinaciones en RFEM 6 y RSTAB 9
Incluso si planea sus estructuras en el Reino Unido, puede confiar plenamente en los estándares relevantes en los programas de Dlubal. En RFEM 6 y RSTAB 9, es posible crear automáticamente combinaciones de cargas y resultados que cumplen tanto con el Eurocódigo 0 (EN 1990) como con la norma británica BS 5950-1.
Esta función simplifica significativamente el proceso de planificación y garantiza que sus construcciones cumplan con todos los requisitos de seguridad y rendimiento exigidos tanto por las normativas europeas como británicas.
Cálculo de barras y superficies de hormigón armado según BS EN 1992-1-1
Asegúrese de que sus estructuras de hormigón armado cumplan con los requisitos del mercado británico. El complemento para el dimensionamiento de hormigón en RFEM 6 / RSTAB 9 ofrece un apoyo integral para el dimensionamiento de hormigón armado según el Anexo Nacional británico del Eurocódigo 2 (BS EN 1992-1-1). Con esta extensión, puede calcular de manera precisa y eficiente la capacidad portante y el comportamiento de los elementos de hormigón armado.
El software considera todos los factores influyentes relevantes, como propiedades del material, cargas y parámetros geométricos. Mediante la integración de RFEM 6 / RSTAB 9, los ingenieros aseguran que sus diseños cumplan con las normativas británicas y que la calidad estructural esté garantizada de manera óptima.
Cálculo de acero según BS 5950 o BS EN 1993-1-1
Asegure la capacidad de carga y durabilidad de sus construcciones de acero cumpliendo con las normas vigentes. El complemento para la Dimensionado de Acero para RFEM 6 / RSTAB 9 ofrece un cálculo detallado y eficiente de las verificaciones en el estado límite último y de servicio para elementos de acero. Le permite implementar de manera precisa los requisitos de las normas británicas como BS 5950 o BS EN 1993-1-1 (Eurocódigo 3: Anexo Británico).
El software considera todos los factores relevantes como propiedades del material, cargas y geometría, para garantizar el dimensionado conforme a la norma. Con la integración en RFEM 6 / RSTAB 9, los ingenieros pueden optimizar la calidad y seguridad de sus construcciones de acero.
Cálculo de madera según BS EN 1995-1-1
La seguridad y durabilidad de sus estructuras de madera es primordial. El complemento Dimensionado de madera para RFEM 6 / RSTAB 9 permite un cálculo confiable de todas las comprobaciones relevantes, incluyendo la capacidad de carga, estabilidad, aptitud para el servicio y protección contra incendios de los componentes de madera según BS EN 1995-1-1 (Eurocódigo 5: Anexo Británico).
Con esta extensión, los ingenieros pueden garantizar que sus construcciones de madera cumplan con los más altos requisitos de seguridad y sean planificadas de manera eficiente.
Análisis sísmico según BS NA EN 1998-1
Consulte estos complementos para que sus construcciones siempre estén en pie firme.
Con el complemento Análisis modal para RFEM 6 / RSTAB 9, puede determinar frecuencias y formas propias.
En el complemento Método de espectro de respuesta para RFEM 6 / RSTAB 9, puede realizar análisis sísmicos utilizando el método de espectro de respuesta multimodal. Entre otros, se implementa el Anexo Nacional británico al Eurocódigo 8 (BS EN 1998‑1).