- Soluciones
- Normas de cálculo de estructuras implementadas
- Normas rusas (SP)
Normas rusas (SP)
Las normas y códigos son importantes. ¿Dónde planea su proyecto y en qué debe prestar atención? En cuanto a normas internacionales, los programas de Dlubal son compañeros confiables para clientes de todo el mundo. Encontrará numerosas normas integradas en RFEM y RSTAB, mientras que los complementos correspondientes le permiten dimensionar de estructuras de acero, hormigón (concreto) y madera. Aquí encontrará un resumen de qué normas están disponibles en los programas para los respectivos países.
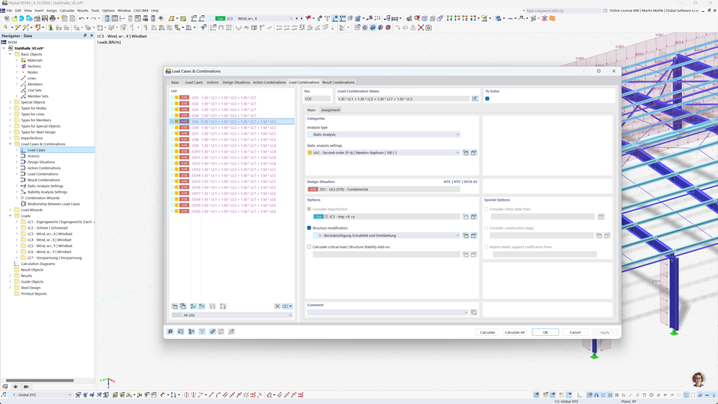
Creación automática de combinaciones en RFEM 6 y RSTAB 9
Si planea estructuras en Rusia, los programas de estática de Dlubal le ofrecen un apoyo integral. Con RFEM 6 y RSTAB 9, puede crear combinaciones de carga y de resultados totalmente automatizadas conforme a la norma rusa SP 20.13330.
Estos potentes programas le ayudan a implementar de manera eficiente los complejos requisitos de las normativas de construcción rusas y a realizar los cálculos de forma rápida y sin errores. Aproveche una solución fácil de usar y conforme a las normativas, que le facilita el trabajo y, al mismo tiempo, garantiza la máxima precisión.
Cálculo de barras, pilares y superficies de hormigón armado según SP 63.13330
El complemento Cálculo de Hormigón para RFEM 6 / RSTAB 9 le ofrece un excelente apoyo cuando desea dimensionar barras, pilares y superficies de hormigón armado según la norma rusa SP 63.13330.
Con esta poderosa extensión, puede diseñar sus estructuras de hormigón armado de manera eficiente y conforme a las normas, asegurando que cumplan con los códigos de construcción rusos. El software simplifica el proceso de cálculo, permitiéndole confiar en resultados precisos y seguros.
Cálculo de acero según la SP 16.13330
Dlubal Software le proporciona una variedad de complementos útiles que facilitan su trabajo. Uno de estos complementos es Stahlbemessung para RFEM 6 / RSTAB 9. Le permite realizar verificaciones en el estado límite de resistencia y servicio para barras según la norma rusa SP 16.13330.
Con este complemento puede dimensionar sus estructuras de acero de manera eficiente y conforme a las normas, asegurándose de que cumplan con los requisitos específicos de los reglamentos de construcción rusos. El software le ayuda a crear cálculos precisos y confiables.