- Soluciones
- Normas de cálculo de estructuras implementadas
- Normas australianas (AS)
Normas australianas (AS)
Las normas y códigos son importantes. ¿Dónde planea su proyecto y a qué tiene que prestar atención? Cuando se trata de normas internacionales, los programas de Dlubal son compañeros confiables para clientes de todo el mundo. Encontrará numerosas normas integradas en RFEM y RSTAB, donde los complementos correspondientes le permitirán dimensionar estructuras de acero, hormigón armado y madera.
Aquí encontrará una vista general de las normas disponibles en los programas para los países respectivos.
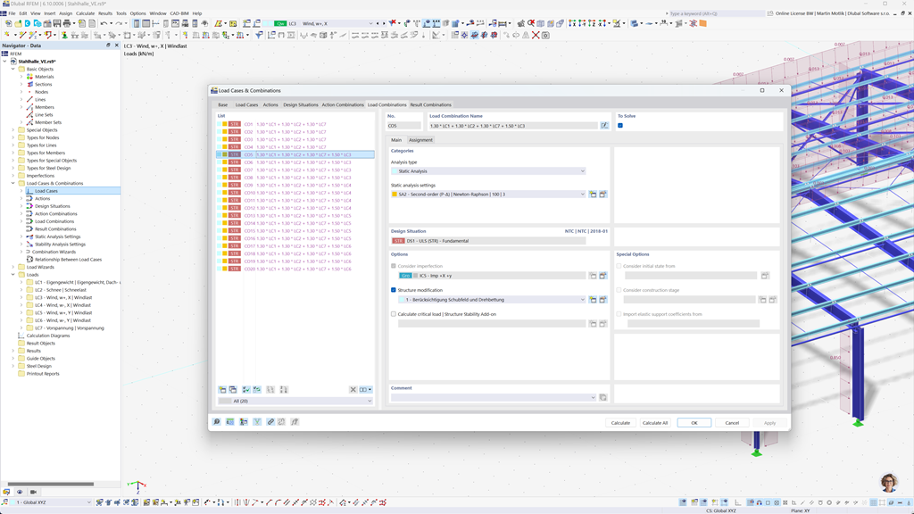
Generación automática de combinaciones en RFEM 6 y RSTAB 9
Con los potentes programas de estática RFEM 6 y RSTAB 9, la creación de combinaciones de carga y resultados es muy sencilla y eficiente. Estos programas le permiten generar automáticamente todas las combinaciones necesarias según la norma australiana AS/NZS 1170.0.
Gracias a esta función automatizada, no solo ahorra un tiempo valioso, sino que también asegura que sus cálculos cumplan con los requisitos normativos actuales y se realicen con precisión.
Diseño de acero según AS 4100
Diseñe sus estructuras de acero en Australia. Puede confiar en el complemento Steel Design para RFEM 6 / RSTAB 9 cuando se trata de la seguridad estructural. Realiza las comprobaciones de los estados límite último y de servicio de los elementos según la norma australiana AS 4100.
El módulo tiene en cuenta todos los requisitos relevantes y regulaciones específicas para el dimensionamiento y la evaluación de estructuras de acero en Australia, incluidos los factores de carga y seguridad. Además, proporciona cálculos eficientes y resultados de salida detallados para asegurar el cumplimiento con las normas australianas.
Cálculo de madera según AS 1720
Si estás diseñando estructuras de madera de acuerdo con las normas australianas, el complemento Diseño de Madera para RFEM 6 / RSTAB 9 es la solución adecuada. Permite el diseño de miembros de madera según AS 1720.
El complemento realiza todas las comprobaciones de diseño necesarias para la seguridad estructural, estabilidad, funcionalidad y resistencia al fuego, de manera rápida, precisa y completamente en conformidad con los requisitos de AS 1720.
Cálculo sísmico según AS 1170.4
Utilice estos complementos para que sus edificios siempre tengan una base segura.
El complemento de Análisis Modal para RFEM 6 / RSTAB 9 le permite determinar frecuencias naturales y formas modales.
En el complemento de Análisis de Espectro de Respuesta para RFEM 6 / RSTAB 9, puede realizar un análisis sísmico utilizando el análisis de espectro de respuesta multimodal. Entre otros, se implementa la norma AS 1170.4.