- Soluciones
- Normas de cálculo de estructuras implementadas
- Normas brasileñas (NBR)
Normas brasileñas (NBR)
Las reglas y normas son importantes. ¿Dónde planea su proyecto y a qué es necesario prestar atención? En el caso de las normas internacionales, los programas de Dlubal son compañeros dignos de confianza para clientes de todo el mundo. En RFEM y RSTAB se han integrado numerosas normas con los complementos correspondientes, permitiendo realizar proyectos de estructuras de acero, hormigón armado y madera.
Aquí encontrará una visión general de las normas disponibles en los programas para cada país.
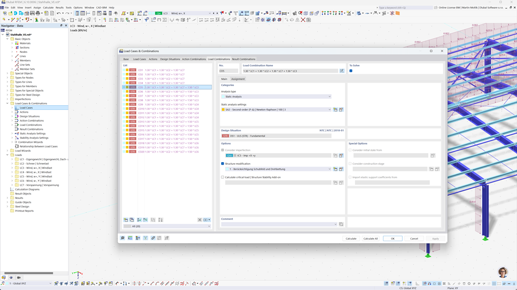
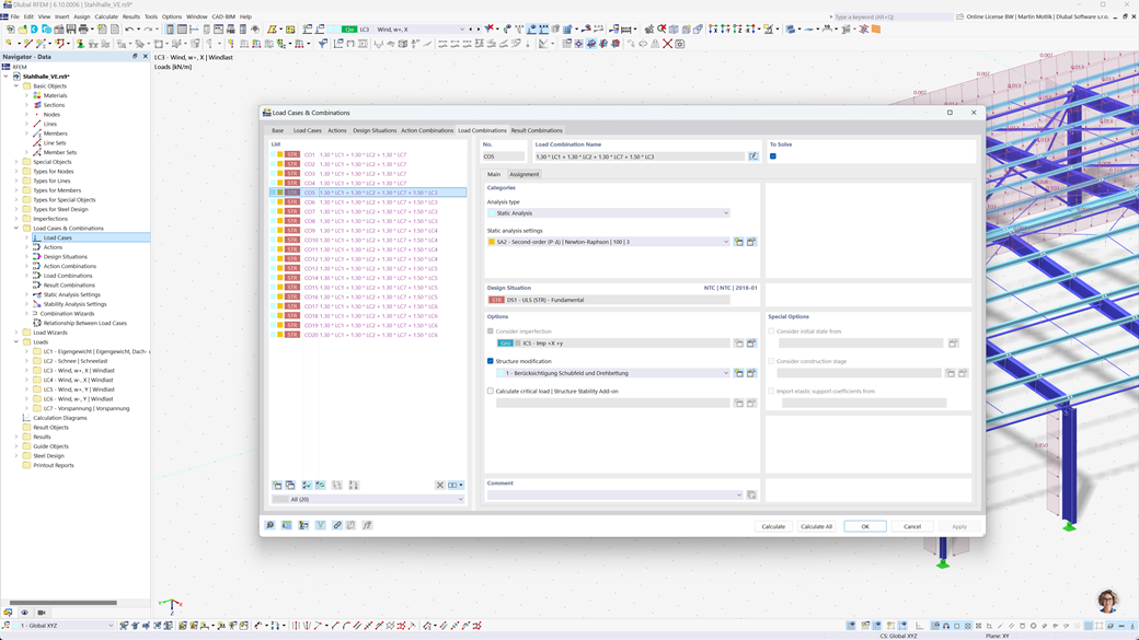
Creación automática de combinaciones en RFEM 6 y RSTAB 9
Con los potentes programas de estática RFEM 6 y RSTAB 9, la creación de combinaciones de cargas y resultados se hace de manera sencilla y eficiente. Estos programas le permiten generar automáticamente todas las combinaciones necesarias según la norma brasileña NBR 8681.
Gracias a esta función automatizada, no solo ahorra un tiempo valioso, sino que también se asegura de que sus cálculos cumplan con los requisitos normativos actuales y se ejecuten con precisión.
Cálculo de acero según ABNT NBR 8800
En Brasil se calcula el estado límite último y el estado límite de servicio para barras de acero conforme a la norma ABNT NBR 8800:2024. Con el software de Dlubal, puede realizar estas verificaciones de forma sencilla y precisa.
El Add-On Dimensionamiento de acero para RFEM 6 / RSTAB 9 le permite dimensionar estructuras de acero de manera eficiente según la norma brasileña y garantizar que se cumplan todos los requisitos relevantes de la norma. De este modo, puede planificar sus proyectos de forma rápida y fiable de acuerdo con la normativa brasileña aplicable.
Cálculo de madera según la NBR 7190
La norma brasileña de construcción en madera NBR 7190 está completamente integrada en los programas de Dlubal. Con el complemento Diseño de madera para RFEM 6 / RSTAB 9, puede realizar de manera simple y eficiente las verificaciones requeridas de capacidad portante y servicio para sus construcciones de madera según esta norma. Así se asegura de que sus proyectos cumplan con los estándares brasileños y estén dimensionados de manera óptima.