8367x
001694
2023-05-10

Classificazione di sezioni in RFEM 6 secondo EN 1993-1-1

Il progetto delle sezioni trasversali secondo l'Eurocodice 3 si basa sulla classificazione della sezione trasversale da progettare in termini di classi determinate dalla norma. La classificazione delle sezioni trasversali è importante, poiché determina i limiti di resistenza e capacità di rotazione a causa dell'instabilità locale delle parti della sezione trasversale.

EN 1993-1‑1 [1] definisce le seguenti quattro classi di sezioni trasversali (mostrate anche nell'Immagine 1):

  • Classe 1: Sezioni trasversali che possono formare una cerniera plastica con la capacità rotazionale richiesta per l'analisi plastica senza riduzione della resistenza
  • Classe 2: Sezioni trasversali che possono sviluppare resistenza al momento plastico, ma hanno una capacità rotazionale limitata a causa dell'instabilità locale
  • Classe 3: Sezioni trasversali in cui lo sforzo calcolato nella fibra di compressione estrema dell'elemento può raggiungere la sua resistenza garantita, ma l'instabilità locale è tale da prevenire lo sviluppo della completa resistenza al momento plastico
  • Le sezioni trasversali di Classe 4 sono quelle in cui si verifica l'instabilità locale prima del raggiungimento del carico di snervamento in una o più parti della sezione trasversale

La classificazione è effettuata separatamente per tutte le parti della sezione trasversale confrontando i rapporti larghezza-spessore forniti con i valori limite per ogni classe come stabilito dalla norma. In questo modo, si definisce la classe di ciascuna parte della sezione trasversale e quella con il valore meno favorevole è determinante per l'intera sezione trasversale. I valori limite dipendono da:

  • Condizione di supporto delle parti della sezione trasversale (su uno o entrambi i lati)
  • Resistenza allo snervamento dell'acciaio utilizzato sotto forma di fattore ε
  • Curva di sforzo nelle parti della sezione trasversale
  • Grandezza della resistenza a compressione

L'Eurocodice 3 fornisce tabelle in base alle quali i rapporti massimi larghezza-spessore delle parti della sezione trasversale possono essere calcolati e confrontati con i valori limite. Ad esempio, i rapporti massimi larghezza-spessore per categorizzare una parte di compressione interna come Classe 3 sono determinati dai fattori mostrati nell'Immagine 2.

Il valore limite per le parti interne sottoposte esclusivamente a compressione o flessione è determinato dal fattore ε, che è relativo alla resistenza allo snervamento dell'acciaio. Per le parti soggette sia a flessione che a compressione, invece, la distribuzione degli sforzi è rilevata dal parametro α (plastico, Classi 1 e 2) o ψ (elastico, Classe 3).

Il primo rappresenta la percentuale di lunghezza della sollecitazione di compressione nella parte della sezione trasversale, mentre il secondo rappresenta il rapporto degli sforzi limite (Immagine 3). Così, oltre al fattore ε, il valore limite dei rapporti larghezza-spessore per parti soggette a flessione e compressione coinvolge il parametro α per le Classi 1 e 2 e il parametro ψ per la Classe 3.

Classificazione della Sezione in RFEM 6

Il componente aggiuntivo Steel Design offerto in RFEM 6 per la progettazione delle strutture in acciaio esegue una classificazione dettagliata delle sezioni trasversali in ciascun punto di progettazione prima che la progettazione venga effettuata. La classificazione delle sezioni trasversali per ciascun tipo di verifica di progettazione è disponibile nei suoi dettagli di verifica associati.

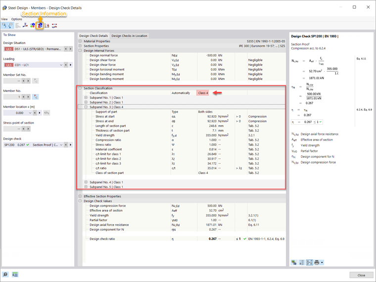
Questo è dimostrato per la trave mostrata nell'Immagine 4 (IPE 300, acciaio S355), per la quale il componente aggiuntivo Steel Design è stato calcolato e i risultati per ogni tipo di progettazione sono già disponibili. Se, ad esempio, visualizzi i dettagli della verifica di progettazione, potresti notare che la classificazione delle sezioni trasversali è fornita anche in dettaglio (Immagine 5).


Come già spiegato, la classificazione è effettuata separatamente per tutte le parti della sezione trasversale (chiamate sotto-pannelli in RFEM 6; cinque, in questo caso). Pertanto, a ciascun sotto-pannello possono essere assegnate diverse classi di sezioni trasversali, ma quella con il valore meno favorevole è determinante per l'intera sezione trasversale. In questo modo, la sezione di interesse è classificata come Classe 4 per la verifica della sezione secondo il 6.2.4, che è la classe della sezione del Sotto-pannello 3.

Dato che il Sotto-pannello 3 è supportato su entrambi i lati ed è soggetto a compressione, la sua classificazione è effettuata secondo la Tabella 5.2 dell'Eurocodice 3 [1]. La resistenza allo snervamento dell'acciaio è di 355 N/mm² e pertanto, il valore del fattore ε è 0,814 (Immagine 5). Sulla base di questo fattore, i valori limite dei rapporti larghezza-spessore per le Classi 1, 2 e 3 sono calcolati (λ1, λ2, e λ3, rispettivamente) secondo la tabella sopra menzionata. Successivamente, il rapporto c/t è calcolato sulla base della lunghezza (c) e dello spessore (t) della parte di sezione, e viene confrontato con i valori limite per le classi di sezioni trasversali. Per questo sotto-pannello, il rapporto c/t fornito è maggiore di quello calcolato per la Classe 3 e pertanto, alla parte è assegnata la Classe 4.

Considerando che gli altri sotto-pannelli sono classificati come Classe 1, questo è il sotto-pannello (ad esempio, Sotto-pannello 3) con il valore meno favorevole che governa per l'intera sezione trasversale. Per questo motivo, la sezione di interesse è classificata come Classe 4 per la verifica della sezione secondo il 6.2.4.

Per capire meglio la classificazione della sezione trasversale, puoi visualizzare i singoli sotto-pannelli della sezione nella scheda Sotto-pannelli della finestra Informazioni Sezione (Immagine 6).

Osservazioni Finali

La classificazione delle sezioni trasversali in RFEM 6 per la progettazione di elementi strutturali in acciaio è effettuata secondo le disposizioni nell'Eurocodice 3 [1]. La classificazione è effettuata separatamente per tutte le parti della sezione trasversale confrontando i rapporti larghezza-spessore forniti con i valori limite per ogni classe come stabilito dalla norma.

I valori limite dipendono dalla condizione di supporto delle parti della sezione trasversale, dalla resistenza allo snervamento dell'acciaio, dalla curva di sforzo nelle parti della sezione trasversale e dalla grandezza della resistenza a compressione. Una volta calcolato, il rapporto larghezza-spessore è confrontato con questi e la classe di ciascuna parte della sezione trasversale è definita. Infine, la classe meno favorevole ottenuta per i singoli sotto-pannelli è assegnata all'intera sezione trasversale.


Autore

La signora Kirova è responsabile della creazione di articoli tecnici e fornisce supporto tecnico ai clienti Dlubal.

Link
Bibliografia


;