8367x
001694
10. Mai 2023

Querschnittsklassifizierung in RFEM 6 gemäß EN 1993-1-1

Die Bemessung von Querschnitten nach Eurocode 3 basiert auf der Klassifizierung des jeweiligen Querschnitts in Klassen, die in der Norm festgelegt sind. Diese Klassifizierung ist wichtig, da sie die Grenzen der Tragfähigkeit und der Rotationskapazität aufgrund des lokalen Beulens von Querschnittsteilen bestimmt.

EN 1993-1‑1 [1] definiert die folgenden vier Querschnittsklassen (auch in Bild 1 gezeigt):

  • Klasse 1: Querschnitte, die ein plastisches Gelenk mit der für die plastische Analyse erforderlichen Rotationskapazität ohne Reduzierung der Tragfähigkeit bilden können
  • Klasse 2: Querschnitte, die plastische Momentenwiderstände entwickeln können, aber aufgrund von lokalem Beulen eine begrenzte Rotationskapazität haben
  • Klasse 3: Querschnitte, bei denen die berechnete Spannung in der extrem komprimierten Faser des Stabs dessen Dehngrenze erreicht, lokales Beulen jedoch die Entwicklung des vollen plastischen Momentwiderstands verhindern kann
  • Klasse 4: Querschnitte der Klasse 4 sind solche, bei denen es vor Erreichen der Dehngrenze in einem oder mehreren Teilen des Querschnitts zu lokalem Beulen kommt.

Die Klassifizierung erfolgt für alle Querschnittsteile getrennt, indem die jeweiligen Breiten-Dicken-Verhältnisse mit den in der Norm angegebenen Grenzwerten für jede Klasse verglichen werden. So wird die Klasse jedes Querschnittsteils definiert, wobei der ungünstigste Wert für den gesamten Querschnitt maßgeblich ist. Die Grenzwerte hängen von folgenden Faktoren ab:

  • Lagerbedingung der Querschnittsteile (ein- oder zweiseitig)
  • Dehngrenze des verwendeten Stahls in Form des Faktors ε
  • Spannungsverlauf in Querschnittsteilen
  • Größe der Druckfestigkeit

Der Eurocode 3 enthält Tabellen, mit deren Hilfe sich die maximalen Breiten-Dicken-Verhältnisse der Querschnittsteile berechnen und mit den Grenzwerten vergleichen lassen. So werden beispielsweise die maximalen Breiten-Dicken-Verhältnisse zur Klassifizierung eines inneren Druckteils als Klasse 3 durch die in Bild 2 dargestellten Faktoren bestimmt.

Der Grenzwert für Innenteile, die ausschließlich auf Druck oder Biegung beansprucht werden, wird durch den Faktor ε bestimmt, der mit der Dehngrenze des Stahls zusammenhängt. Bei Teilen, die sowohl auf Biegung als auch auf Druck beansprucht werden, wird die Spannungsverteilung hingegen durch den Parameter α (plastisch, Klassen 1 und 2) oder ψ (elastisch, Klasse 3) erfasst.

Ersterer steht für den prozentualen Anteil der Druckspannung im Querschnittsteil, Letzterer gibt das Verhältnis der Grenzspannungen an (siehe Bild 3). Der Grenzwert des Breite-Dicke-Verhältnisses für Teile, die Biege- und Druckspannungen ausgesetzt werden, umfasst somit neben dem Faktor ε auch die Parameter α für die Klassen 1 und 2 sowie den Parameter ψ für die Klasse 3.

Querschnittsklassifizierung in RFEM 6

Das Add-On Stahlbemessung von RFEM 6 zur Bemessung von Stahlstrukturen führt vor der eigentlichen Bemessung eine detaillierte Querschnittsklassifizierung an jeder Bemessungsstelle durch. Die Querschnittsklassifizierung für jede Bemessungsart ist in den entsprechenden Bemessungsdetails verfügbar.

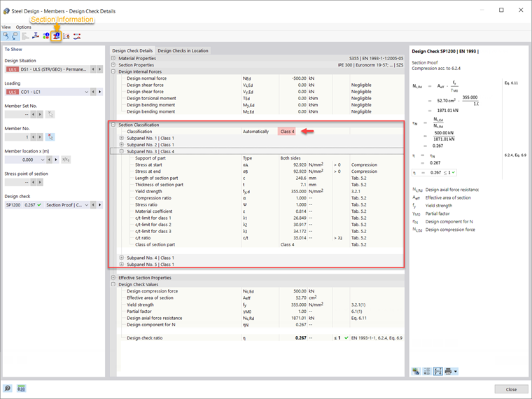
Dies wird anhand des in Bild 4 dargestellten Trägers (IPE 300 aus Stahl S355) veranschaulicht. Für diesen Träger wurden mit dem Add-On Stahlbemessung die Ergebnisse für jeden Bemessungstyp bereits berechnet. Wenn Sie die Details der Bemessungsprüfung anzeigen, werden Sie beispielsweise feststellen, dass auch die Querschnittsklassifizierung detailliert angegeben ist (siehe Bild 5).


Wie bereits erläutert, erfolgt die Klassifizierung für alle Querschnittsteile getrennt. In RFEM 6 werden diese als Subpanels bezeichnet, in diesem Fall gibt es fünf davon. Daher können unterschiedliche Querschnittsklassen jedem Subpanel zugewiesen werden, wobei jedoch die Klasse mit dem ungünstigsten Wert für den gesamten Querschnitt maßgeblich ist. Auf diese Weise wird der betreffende Querschnitt gemäß 6.2.4 für den Querschnittsnachweis als Klasse 4 klassifiziert, was der Querschnittsklasse von Subpanel 3 entspricht.

Da das beidseitig abgestützte Subpanel 3 einer Druckbeanspruchung ausgesetzt ist, erfolgt seine Klassifizierung gemäß Tabelle 5.2 aus Eurocode 3. Die Streckgrenze des Stahls beträgt 355 N/mm², daher ist der Wert des Faktors ε 0,814 (siehe Bild 5). Auf der Grundlage dieses Faktors werden die Grenzwerte der Breiten-Dicken-Verhältnisse für die Klassen 1, 2 und 3 (λ1, λ2 bzw. λ3) gemäß der oben genannten Tabelle berechnet. Als Nächstes wird das c/t-Verhältnis auf Grundlage von Länge (c) und Dicke (t) des Querschnittsteils berechnet und mit den Grenzwerten der Querschnittsklassen verglichen. Da das für dieses Subpanel angegebene c/t-Verhältnis größer ist als das für die Querschnittsklasse 3 berechnete, wird dem Subpanel die Klasse 4 zugewiesen.

Da die anderen Subpanels als Klasse 1 klassifiziert werden, ist dies das Subpanel (zum Beispiel Subpanel 3) mit dem ungünstigsten Wert, das für den gesamten Querschnitt maßgeblich ist. Aus diesem Grund wird der betreffende Querschnitt gemäß 6.2.4 für die Querschnittsprüfung als Klasse 4 klassifiziert.

Um die Querschnittsklassifizierung besser zu verstehen, können Sie die einzelnen Subpanels des Querschnitts auf der Registerkarte "Subpanel" des Fensters "Querschnittsinformationen" anzeigen (Bild 6), wo Sie auch weitere Informationen dazu finden.

Schlussbemerkungen

Die Querschnittsklassifizierung in RFEM 6 für die Bemessung von Stahlstäben erfolgt gemäß den Bestimmungen der Eurocode 3 [1]. Die Klassifizierung wird für alle Querschnittsteile getrennt durchgeführt, indem die angegebenen Breiten-Dicken-Verhältnisse mit den Grenzwerten für jede Klasse gemäß der Norm verglichen werden.

Die Grenzwerte hängen von den Lagerbedingungen der Querschnittsteile, der Dehngrenze des Stahls, dem Spannungsverlauf in den Querschnittsteilen sowie der Druckfestigkeit ab. Nach der Berechnung wird das Breiten-Dicken-Verhältnis mit diesen Werten verglichen und die Klasse jedes Querschnittsteils wird definiert. Schließlich wird die ungünstigste Klasse, die für die einzelnen Subpanels ermittelt wurde, dem gesamten Querschnitt zugewiesen.


Autor

Frau Kirova ist bei Dlubal zuständig für die Erstellung von technischen Fachbeiträgen und unterstützt unsere Anwender im Kundensupport.

Links
Referenzen


;