8367x
001694
10.5.2023

Klasifikace průřezů v programu RFEM 6 podle EN 1993-1-1

Návrh průřezů podle Eurokódu 3 je založen na klasifikaci průřezu, který má být navržen, z hlediska tříd určených normou. Klasifikace průřezů je důležitá, protože určuje meze odolnosti a rotační kapacity v důsledku lokální vzpěrnosti částí průřezu.

EN 1993-1-1 [1] definuje následující čtyři třídy průřezů (znázorněné také na Obrázku 1):

  • Třída 1: Průřezy, které mohou vytvořit plastický kloub s rotační schopností požadovanou pro plastickou analýzu bez snížení odolnosti
  • Třída 2: Průřezy, které mohou rozvinout plastickou momentovou odolnost, ale mají omezenou rotační schopnost kvůli místnímu boulení
  • Třída 3: Průřezy, ve kterých může vypočtené napětí v extrémním vlákni v tlaku dosáhnout své mezní pevnosti, ale místní boulení pravděpodobně zabrání rozvinutí úplné plastické momentové odolnosti
  • Třída 4: Průřezy, ve kterých dojde k místnímu boulení dříve, než dojde k dosažení mezní pevnosti v některé z částí průřezu

Klasifikace je provedena samostatně pro všechny části průřezu porovnáním poskytnutých poměrů šířky k tloušťce s mezními hodnotami pro každou třídu, jak je uvedeno normou. Tím je definována třída každé části průřezu a ta s nejméně výhodnou hodnotou rozhoduje o celém průřezu. Mezní hodnoty závisí na následujícím:

  • Podmínky podepření částí průřezu (na jedné nebo obou stranách)
  • Mez kluzu oceli použitá ve formě faktoru ε
  • Křivka napětí v částech průřezu
  • Velikost pevnosti v tlaku

Eurokód 3 poskytuje tabulky, na jejichž základě lze vypočítat maximální poměry šířky k tloušťce pro části průřezu a porovnat je s mezními hodnotami. Například maximální poměry šířky k tloušťce pro kategorizaci vnitřní části v tlaku jako Třída 3 jsou určeny faktory znázorněnými na Obrázku 2.

Mezní hodnota pro vnitřní části podrobené pouze tlaku nebo ohybu je určena faktorem ε, který souvisí s mezí kluzu oceli. Pro části vystavené jak ohybu, tak tlaku se naopak rozložení napětí odhaluje parametrem α (plasticky, Třídy 1 a 2) nebo ψ (elasticky, Třída 3).

První z nich představuje procentuální délku tlakového napětí v části průřezu, zatímco druhý představuje poměr hraničních napětí (Obrázek 3). Tedy, kromě faktoru ε, mezní hodnota poměrů šířky k tloušťce pro části vystavené ohybu a tlaku zahrnuje parametr α pro Třídy 1 a 2 a parametr ψ pro Třídu 3.

Klasifikace průřezů v RFEM 6

Nadstavba Navrhování ocelových konstrukcí nabízená v RFEM 6 pro návrh ocelových konstrukcí provádí podrobnou klasifikaci průřezů v každém návrhovém místě, než je návrh proveden. Klasifikace průřezů pro každý typ zkontrolování návrhu je dostupná v jeho příslušných podrobnostech návrhu.

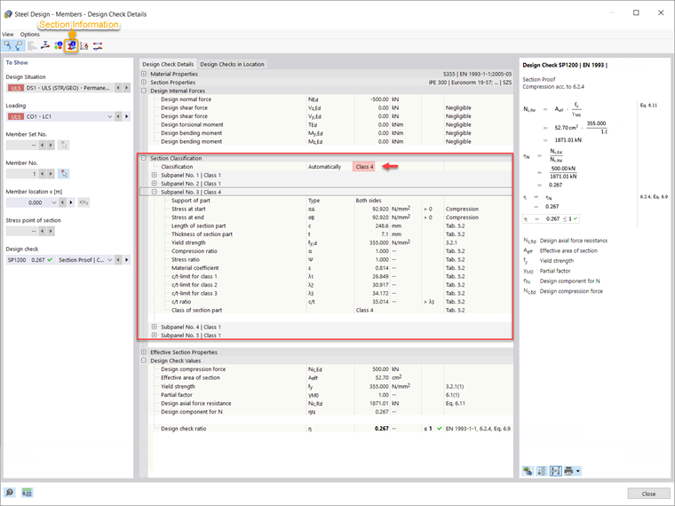
To je demonstrováno pro nosník zobrazený na Obrázku 4 (IPE 300, ocel S355), pro který byla vypočtena nadstavba Navrhování ocelových konstrukcí a výsledky pro každý typ návrhu jsou již k dispozici. Pokud například zobrazíte podrobnosti zkontrolování návrhu, můžete si všimnout, že klasifikace průřezů je také podrobně poskytována (Obrázek 5).

Jak již bylo vysvětleno, klasifikace je provedena samostatně pro všechny části průřezu (nazývané subpanely v RFEM 6; pět v tomto případě). Proto mohou být různé třídy průřezů přiřazeny každému subpanelu, ale ten s nejméně výhodnou hodnotou rozhoduje o celém průřezu. Tímto způsobem je zájmový průřez klasifikován jako Třída 4 pro důkaz průřezu podle 6.2.4, což je třída průřezu Subpanelu 3.

Vzhledem k tomu, že Subpanel 3 je podepřen na obou stranách a je podroben tlaku, jeho klasifikace je provedena podle Tabulky 5.2 z Eurokódu 3 [1]. Mez kluzu oceli je 355 N/mm² a v důsledku toho je hodnota faktoru ε 0.814 (Obrázek 5). Na základě tohoto faktoru jsou vypočítány mezní hodnoty poměrů šířky k tloušťce pro Třídy 1, 2 a 3 (λ1, λ2 a λ3, resp.) podle zmíněné tabulky. Poté je vypočítán poměr c/t na základě délky (c) a tloušťky (t) části průřezu a je porovnán s mezními hodnotami pro třídy průřezů. Pro tento subpanel poskytnutý poměr c/t je větší než ten vypočítaný pro Třídu průřezu 3, a proto je subpanelu přiřazena Třída 4.

Vzhledem k tomu, že ostatní subpanely jsou klasifikovány jako Třída 1, toto je subpanel (například Subpanel 3) s nejméně výhodnou hodnotou, která rozhoduje o celém průřezu. Z tohoto důvodu je průřez zájmu klasifikován jako Třída 4 pro důkaz průřezu podle 6.2.4.

Pro lepší pochopení klasifikace průřezu můžete zobrazit individuální subpanely průřezu na kartě Subpanely v okně Informace o průřezu (Obrázek 6).

Závěrečné poznámky

Klasifikace průřezů v RFEM 6 pro návrh ocelových prvků je provedena podle ustanovení v Eurokódu 3 [1]. Klasifikace je provedena samostatně pro všechny části průřezu porovnáním poskytnutých poměrů šířky k tloušťce s mezními hodnotami pro každou třídu, jak je uvedeno normou.

Mezní hodnoty závisí na podmínkách podepření částí průřezu, mezní pevnosti oceli, křivce napětí v částech průřezu a velikosti pevnosti v tlaku. Jakmile je vypočítán poměr šířky k tloušťce, je porovnán s těmito hodnotami a je definována třída každé části průřezu. Nakonec je celému průřezu přiřazena nejméně výhodná třída získaná pro jednotlivé subpanely.


Autor

Ing. Kirova je ve společnosti Dlubal zodpovědná za tvorbu odborných článků a poskytuje technickou podporu zákazníkům.

Odkazy
Reference


;