8367x
001694
2023-05-10

Классификация сечений в RFEM 6 по EN 1993-1-1

Проектирование сечений согласно Еврокоду 3 основано на классификации проектируемого сечения в зависимости от классов, определяемых стандартом. Классификация сечений важна, так как она определяет пределы сопротивления и способности к вращению из-за местной потери устойчивости частей сечения.

EN 1993-1-1 [1] определяет следующие четыре класса поперечных сечений (также показаны на изображении 1):

  • Класс 1: Сечения, способные образовывать пластический шарнир с необходимой для пластического анализа способностью к деформации без снижения сопротивления
  • Класс 2: Сечения, которые могут развивать пластическую моментную устойчивость, но имеют ограниченную способность к деформации из-за локальной гибкости
  • Класс 3: Сечения, в которых расчетное напряжение в крайнем сжатом волокне элемента может достигать предела прочности, но локальная гибкость может предотвратить развитие полной пластической моментной устойчивости
  • Сечения класса 4 - это те, в которых локальная гибкость произойдет до достижения предела текучести в одной или нескольких частях сечения

Классификация проводится отдельно для всех частей сечения, сравнивая предоставленные соотношения ширины к толщине с предельными значениями для каждого класса, согласно стандарту. Таким образом, определяется класс каждой части сечения, и часть с наименее благоприятным значением управляет для всего сечения. Предельные значения зависят от следующего:

  • Условие опоры частей сечения (с одной или обеих сторон)
  • Предел текучести используемой стали в виде фактора ε
  • Кривая напряжения в частях сечения
  • Величина прочности на сжатие

Eurocode 3 предоставляет таблицы, на основе которых максимальные соотношения ширины к толщине для частей сечения могут быть рассчитаны и сравнены с предельными значениями. Например, максимальные соотношения ширины к толщине для отнесения внутренней части сжатия к Классу 3 определяются факторами, показанными на изображении 2.

Предельное значение для внутренних частей, подвергнутых исключительно сжатию или изгибу, определяется фактором ε, который связан с пределом текучести стали. Для частей, подвергнутых как изгибу, так и сжатию, распределение напряжения обнаруживается параметром α (пластический, Классы 1 и 2) или ψ (упругий, Класс 3).

Первый представляет процентную длину сжатого напряжения в части сечения, в то время как второй представляет собой отношение краевых напряжений (Изображение 3). Таким образом, в дополнение к фактору ε, предельное значение соотношений ширины к толщине для частей, подвергнутых изгибу и сжатию, включает параметр α для Классов 1 и 2 и параметр ψ для Класса 3.

Классификация сечения в RFEM 6

Дополнение Steel Design, предлагаемое в RFEM 6 для проектирования стальных конструкций, выполняет детальную классификацию поперечного сечения на каждой точке проектирования перед выполнением проектирования. Классификация поперечного сечения для каждого типа проверки проектирования доступна в соответствующих деталях проверки проектирования.

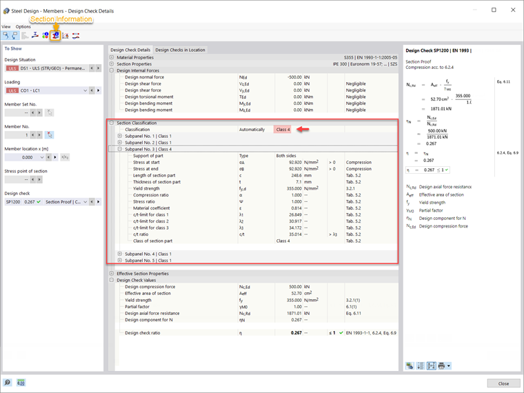
Это демонстрируется для балки, показанной на изображении 4 (IPE 300, сталь S355), для которой дополнение Steel Design было рассчитано и результаты для каждого типа проектирования уже доступны. Если, например, вы отобразите детали проверки проекта, вы можете заметить, что классификация поперечного сечения также предоставлена детально (Изображение 5).

Как уже было объяснено, классификация проводится отдельно для всех частей сечения (называемых субпанелями в RFEM 6; в данном случае пять). Следовательно, различные классы поперечных сечений могут быть назначены каждой субпанели, но часть с наименее благоприятным значением управляет для всего сечения. Таким образом, интересующее сечение классифицируется как Класс 4 для проверки сечения согласно 6.2.4, что является классом поперечного сечения Субпанели 3.

Поскольку Субпанель 3 поддерживается с обеих сторон и подвергается сжатию, ее классификация проводится в соответствии с Таблицей 5.2 из Eurocode 3 [1]. Предел текучести стали составляет 355 Н/мм², и поэтому значение фактора ε равно 0.814 (Изображение 5). На основании этого фактора рассчитываются предельные значения соотношений ширины к толщине для Классов 1, 2 и 3 (λ1, λ2, и λ3 соответственно) в соответствии с вышеупомянутой таблицей. Далее, соотношение c/t рассчитывается на основе длины (c) и толщины (t) части сечения, и оно сравнивается с предельными значениями для классов поперечного сечения. Для этой субпанели предоставленное соотношение c/t больше, чем рассчитанное для Класса 3 поперечного сечения, и поэтому Класс 4 назначается субпанели.

Учитывая, что другие субпанели классифицируются как Класс 1, это та субпанель (например, Субпанель 3) с наименее благоприятным значением, которая управляет для всего сечения. Ввиду этого, интересующее сечение классифицируется как Класс 4 для проверки сечения согласно 6.2.4.

Чтобы лучше понять классификацию поперечного сечения, вы можете отобразить индивидуальные субпанели поперечного сечения на вкладке Subpanels окна Section Information (Изображение 6).

Заключительные замечания

Классификация поперечного сечения в RFEM 6 для проектирования стальных элементов проводится в соответствии с положениями Eurocode 3 [1]. Классификация проводится отдельно для всех частей поперечного сечения, сравнивая предоставленные соотношения ширины к толщине с предельными значениями для каждого класса, предоставленными стандартом.

Предельные значения зависят от условия опоры частей сечения, предела текучести стали, кривой напряжения в частях сечения и величины прочности на сжатие. После расчета соотношения ширины к толщине оно сравнивается с этими значениями, и определяется класс каждой части поперечного сечения. Наконец, наименее благоприятный класс, полученный для отдельных субпанелей, назначается всему сечению.


Автор

Irena Kirova отвечает за написание технических статей и техподдержку пользователей ПО Dlubal.

Ссылки
Ссылки


;