1773x
001753
2024-02-15

Estimativa de custos e otimização com base no custo mínimo no RFEM 6

Este artigo mostra como usar o módulo de Otimização de modelos para otimizar parâmetros com base no custo mínimo ao trabalhar com modelos e blocos parametrizados. Além disso, mostra como estimar os custos do modelo.

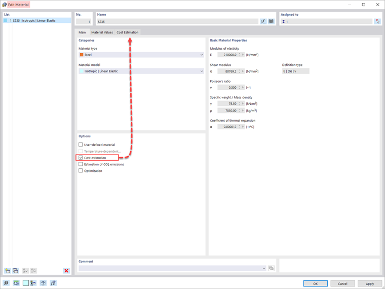
A estimativa de custo é gerida nas definições de material. A opção pode ser ativada no separador Principal do material em específico, como apresentado na Imagem 2.

A estimativa de custo é baseada num custo unitário para barras, superfícies e sólidos. As unidades podem ser especificadas por peso, volume ou área. Por exemplo, se o utilizador deseja estimar o custo associado às barras no modelo, deve definir a unidade de interesse e o custo unitário, como apresentado na Imagem 3.

Dado que o módulo se encontra ativo nos Dados gerais do modelo, ao trabalhar com modelos e blocos parametrizados, também é possível otimizar parâmetros com base no custo mínimo. Isso é apresentado para a treliça na Imagem 4. Como mostra a imagem, dois parâmetros são definidos na lista de parâmetros globais: o número de células e a altura da treliça. A maneira de definir parâmetros para modelos e blocos é discutida com em maior detalhe no artigo da Base de Conhecimento: Parametrizar modelos no RFEM 6/RSTAB 9

As configurações de otimização estão disponíveis no programa usando o menu “Calcular”. Neste exemplo, a otimização por conjunto de partículas (PSO) é empregada, e o número de mutações aleatórias é definido como 10% do número total (Imagem 5). Mais informações sobre otimização podem ser encontradas no artigo da Base de Conhecimento: Otimização de parâmetros no RFEM 6/RSTAB 9 .

Desta forma, o programa irá otimizar os parâmetros (ou seja, o número de células e a altura da treliça) e apresentar uma lista com as mutações do modelo (variantes) no final do processo. Também encontrará ali os resultados decisivos de otimização, juntamente com a atribuição de valores associada aos parâmetros de otimização. Esta lista é organizada em ordem decrescente.

No topo, a lista apresenta a melhor solução assumida (ou seja, a solução mais próxima do critério de otimização, que neste caso é o custo mínimo). Assim, o utilizador pode ver os diferentes custos obtidos ao alterar o número de células e a altura da treliça, e escolher os valores mais adequados para esses parâmetros.


Autor

A Eng.ª Kirova é responsável pela criação de artigos técnicos e presta apoio técnico aos clientes da Dlubal.

Ligações


;