1773x
001753
15.2.2024

Odhad a optimalizace nákladů na základě minimálních nákladů v programu RFEM 6

V našem příspěvku si ukážeme, jak lze pomocí addonu Optimalizace modelu odhadnout náklady na model. Dále ukážeme, jak lze v parametrických modelech a blocích optimalizovat parametry s ohledem na minimální náklady. Nakonec si ukážeme, jak odhadnout náklady modelu.

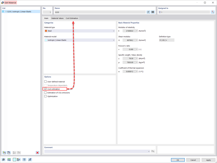
Odhad nákladů je spravován v zadání materiálů. Tuto možnost lze aktivovat v záložce Základní údaje u konkrétního materiálu, jak je znázorněno na obrázku 2.

Při odhadu nákladů se vychází z jednotkových nákladů na pruty, plochy a tělesa. Jednotky lze zadat pro hmotnost, objem nebo plochu. Pokud například chcete odhadnout náklady spojené s pruty v modelu, je třeba definovat požadovanou jednotku a jednotkové náklady, jak je znázorněno na obrázku 3.

Za předpokladu, že je addon aktivován v Základních údajích modelu, lze při práci s parametrickými modely a bloky optimalizovat parametry také podle minimálních nákladů. To je znázorněno na obrázku 4 pro příhradový nosník. Jak vidíme na obrázku, v seznamu globálních parametrů jsou zadány dva parametry: počet buněk a výška příhradového nosníku. Způsob, jak definovat parametry pro modely a bloky, je podrobněji popsán v článku databáze znalostí: Parametrizace modelů v programu RFEM 6 / RSTAB 9

Nastavení pro optimalizaci je k dispozici v programu v hlavní nabídce "Výpočet". V našem příkladu použijeme optimalizaci rojem částic (PSO) a počet náhodných mutací nastavíme na 10 % z celkového počtu (obrázek 5). Více o optimalizaci najdete v článku databáze znalostí: Optimalizace parametrů v programu RFEM 6 / RSTAB 9 .

Program tak optimalizuje parametry (počet buněk a výšku příhradového nosníku) a na konci procesu zobrazí seznam s mutacemi (variantami) modelu. V něm najdete rozhodující výsledky optimalizace spolu s přiřazením hodnot optimalizačním parametrům. Tento seznam je uspořádán sestupně.

V horní části se zobrazí předpokládané nejlepší řešení (tedy řešení, které se nejvíce blíží optimalizačnímu kritériu, kterým jsou v tomto případě minimální náklady). Tak můžete vidět různé náklady, které vznikají změnou počtu buněk a výšky příhradového nosníku, a vybrat pro tyto parametry ty nejvhodnější hodnoty.


Autor

Ing. Kirova je ve společnosti Dlubal zodpovědná za tvorbu odborných článků a poskytuje technickou podporu zákazníkům.

Odkazy


;