1707x
001753
2022-08-09

Szacowanie i optymalizacja kosztów na podstawie minimalnych kosztów w RFEM 6

Z tego artykułu dowiesz się, jak za pomocą rozszerzenia Optymalizacja i koszty/Szacowanie emisji CO₂ do oszacowania kosztów modelu. Ponadto pokazano, w jaki sposób można zoptymalizować parametry w oparciu o minimalny koszt podczas pracy z modelami i blokami sparametryzowanymi.

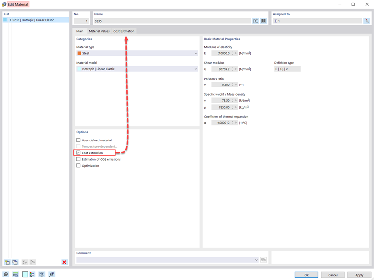
Ponieważ rozszerzenie jest aktywowane w Danych podstawowych modelu, zarządzanie szacowaniem kosztów odbywa się w definicjach materiałów. The option can be activated in the Main tab of the specific material, as shown in Image 2.

The estimation of the cost is based on a unit cost for members, surfaces, and solids. Jednostki można zadać według wagi, objętości lub powierzchni. For instance, if you want to estimate the cost associated with the members in the model, you must define the unit of interest and the unit cost as shown in Image 3.

When working with parameterized models and blocks, it is also possible to optimize parameters based on minimum cost. This is shown for the truss girder in Image 4. As the image shows, two parameters are defined in the Global Parameters list: the number of cells and the height of the truss girder. The way to define parameters for models and blocks is discussed in more detail in Knowledge Base article: Parametryzacja modeli w RFEM 6/RSTAB 9 .

The optimization settings are available in the program using the “Calculate” menu. In this example, particle swarm optimization (PSO) is employed, and the number of random mutations is set to 10% of the total number (Image 5). More about optimization can be found in Knowledge Base article: Optymalizacja parametrów w RFEM 6/RSTAB 9 .

This way, the program will optimize the parameters (that is, the number of cells and the height of the truss girder) and output a list with the model mutations (variants) at the end of the process. You will also find the decisive optimization results there, together with the associated value assignment of the optimization parameters. Lista jest zorganizowana w porządku malejącym.

At the top, it shows the assumed best solution (that is, the solution closest to the optimization criterion, which in this case is the minimum cost). Thus, you can see the different costs obtained by altering the number of cells and the height of the truss, and choose the most suitable values for these parameters.


Autor

Pani Kirova jest odpowiedzialna za tworzenie artykułów technicznych i zapewnia wsparcie techniczne dla klientów firmy Dlubal.

Odnośniki


;