1755x
001753
15. Februar 2024

Kostenabschätzung und Optimierung auf Basis der Mindestkosten in RFEM 6

Dieser Beitrag zeigt Ihnen, wie Sie das Add-On Modelloptimierung verwenden können, um Parameter bei der Arbeit mit parametrisierten Modellen und Blöcken auf Basis minimaler Kosten zu optimieren. Außerdem erfahren Sie, wie Sie die Modellkosten abschätzen können.

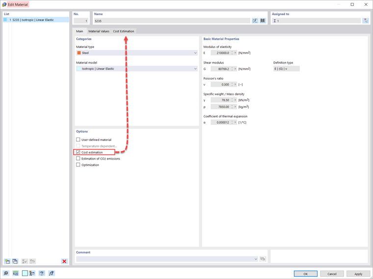
Die Kostenschätzung wird in den Materialdefinitionen verwaltet. Die Option kann im Reiter 'Basis' des jeweiligen Materials aktiviert werden, wie in Bild 2 dargestellt.

Die Kostenschätzung basiert auf den Stückkosten für Stäbe, Flächen und Volumenelemente. Die Einheiten können nach Gewicht, Volumen oder Fläche angegeben werden. Wenn Sie beispielsweise die Kosten für die Stäbe im Modell abschätzen möchten, müssen Sie die gewünschte Einheit und die Stückkosten wie in Bild 3 dargestellt definieren.

Da das Add-On in den Basisangaben des Modells aktiviert ist, können bei der Arbeit mit parametrisierten Modellen und Blöcken auch Parameter auf Basis von Mindestkosten optimiert werden. Dies wird für den Fachwerkträger in Bild 4 veranschaulicht. Wie das Bild zeigt, sind in der Liste 'Globale Parameter' zwei Parameter definiert: die Anzahl der Zellen und die Höhe des Fachwerkträgers. Die Definition von Parametern für Modelle und Blöcke wird in diesem Knowledge Base-Artikel näher erläutert: Modelle in RFEM 6/RSTAB 9 parametrisieren

Die Optimierungseinstellungen sind im Programm über das Menü „Berechnen“ verfügbar. In diesem Beispiel wird die Partikelschwarmoptimierung (PSO) verwendet und die Anzahl der zufälligen Mutationen ist auf 10 % der Gesamtzahl festgelegt (Bild 5). Weitere Informationen zur Optimierung finden Sie in diesem Knowledge Base-Artikel: Optimierungsparameter in RFEM 6/RSTAB 9 .

Auf diese Weise optimiert das Programm die Parameter (d.h. die Anzahl der Zellen und die Höhe des Fachwerkträgers) und gibt am Ende des Prozesses eine Liste mit den Modellmutationen (Varianten) aus. Dort finden Sie auch die entscheidenden Optimierungsergebnisse zusammen mit der zugehörigen Wertzuweisung der Optimierungsparameter. Diese Liste ist in absteigender Reihenfolge sortiert.

Oben wird die vermutlich beste Lösung angezeigt (d.h. die Lösung, die dem Optimierungskriterium am nächsten kommt, in diesem Fall den Mindestkosten) . So können Sie die unterschiedlichen Kosten sehen, die sich durch die Veränderung der Anzahl der Zellen und der Höhe des Fachwerks ergeben und die am besten geeigneten Werte für diese Parameter auswählen.


Autor

Frau Kirova ist bei Dlubal zuständig für die Erstellung von technischen Fachbeiträgen und unterstützt unsere Anwender im Kundensupport.

Links


;