1773x
001753
2024-02-15

Stima e ottimizzazione dei costi basata sul costo minimo in RFEM 6

Questo articolo mostra come utilizzare il componente aggiuntivo Ottimizzazione del Modello per ottimizzare i parametri basati sul costo minimo quando si lavora con modelli e blocchi parametrizzati. Inoltre, mostra come stimare i costi del modello.

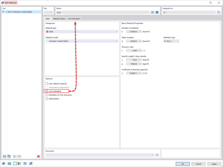
La stima dei costi viene gestita nelle definizioni dei materiali. L'opzione può essere attivata nella scheda Principale del materiale specifico, come mostrato nell'Immagine 2.

La stima del costo si basa su un costo unitario per aste, superfici e solidi. Le unità possono essere specificate per peso, volume o area. Ad esempio, se si desidera stimare il costo associato alle aste nel modello, è necessario definire l'unità di interesse e il costo unitario come mostrato nell'Immagine 3.

Dato che l'add-on è attivato nei Dati Base del modello, quando si lavora con modelli parametrizzati e blocchi, è anche possibile ottimizzare i parametri basandosi sul costo minimo. Ciò è mostrato per l'asta reticolare nell'Immagine 4. Come mostra l'immagine, due parametri sono definiti nella lista dei Parametri Globali: il numero di celle e l'altezza dell'asta reticolare. Il modo per definire i parametri per modelli e blocchi è discusso in maggior dettaglio nell'articolo della Knowledge Base: Parametrizzazione dei modelli in RFEM 6/RSTAB 9

Le impostazioni di ottimizzazione sono disponibili nel programma utilizzando il menu “Calcola”. In questo esempio, si utilizza l'ottimizzazione con sciame di particelle (PSO) e il numero di mutazioni casuali è impostato al 10% del numero totale (Immagine 5). Maggiori informazioni sull'ottimizzazione si possono trovare nell'articolo della Knowledge Base: Ottimizzazione dei parametri in RFEM 6/RSTAB 9 .

In questo modo, il programma ottimizzerà i parametri (ossia, il numero di celle e l'altezza dell'asta reticolare) e produrrà un elenco con le mutazioni del modello (varianti) alla fine del processo. Troverete anche i risultati decisivi dell'ottimizzazione lì, insieme all'assegnazione dei valori associata ai parametri di ottimizzazione. Questo elenco è organizzato in ordine decrescente.

In alto, mostra la soluzione presunta migliore (ossia, la soluzione più vicina al criterio di ottimizzazione, che in questo caso è il costo minimo). Quindi, si possono vedere i diversi costi ottenuti modificando il numero di celle e l'altezza della trave, e scegliere i valori più adatti per questi parametri.


Autore

La signora Kirova è responsabile della creazione di articoli tecnici e fornisce supporto tecnico ai clienti Dlubal.

Link


;