223x
002025
2026-03-03

Dimensionamento sísmico CSA S16 no RFEM 6

O add-on Steel Design no RFEM 6 agora oferece a capacidade de realizar o dimensionamento sísmico de acordo com CSA S16-14 e CSA S16-19. Quatro tipos de sistemas de resistência a forças sísmicas (SFRS) estão atualmente disponíveis.
  • Sistemas de Resistência a Momentos (Dúctil, Moderadamente Dúctil, Dutilidade Limitada)
  • Sistemas de Contraventamento Concêntrico (Moderadamente Dúctil, Dutilidade Limitada)
  • Sistemas de Contraventamento Excêntrico (Dúctil)
  • Sistemas de Contraventamento Restrito ao Pandeamento (Dúctil)

Entrada de Configuração Sísmica

A entrada relevante para o projeto é definida na Configuração Sísmica. A Configuração Sísmica pode ser ativada nas Configurações Globais da pasta de Projeto de Aço (Imagem 1).

Após isso, uma nova Configuração Sísmica pode ser definida inserindo um nome descritivo da configuração e, em seguida, selecionando o sistema/tipo de estrutura SFRS e tipo de membro.

Cada sistema de resistência a forças sísmicas (SFRS) possui suas próprias opções, conforme descrito abaixo. Para colunas, a opção abaixo é aplicável a todos os SFRS.

A opção o único comportamento inelástico esperado é na base da coluna permite que o Fy da coluna seja > 350 MPa, mas ≤ 450 MPa conforme a Cláusula 27.1.5.1, como mostrado na verificação de projeto EQ1100 (Imagem 2).

Sistemas de Resistência a Momentos

Opções para colunas

Na maioria dos casos, a formação de rótulas plásticas é projetada para ocorrer em vigas com base na filosofia Coluna Forte - Viga Fraca (SCWB). Em casos específicos onde se espera formação de rótulas plásticas na coluna, devem ser atendidos requisitos adicionais de acordo com a Cláusula 27.2.3.1. No complemento de Projeto de Aço, os seguintes requisitos são verificados:

  • a) Verificação de projeto EQ2200/3200 - A coluna é contraventada lateralmente de acordo com a Cláusula 13.7(b) usando k = 0.
  • b) Verificação de projeto EQ 2300/3300 - Carga axial calculada ≤ 0.30AFy em SC4 para todas as COs sísmicas.
  • d.1) Verificação de projeto EQ1200 - A coluna satisfaz o limite de Classe 1 na Tabela 2.
  • d.2) Verificação de projeto EQ 2400/3400 - Para coluna em base fixa em forma de I, h/w ≤ 700/√Fy a menos que a carga axial, Pf ≤0.15AFy. Quando Pf ≤ 0.15AFy, a verificação de projeto não é mostrada.

Nota: A resistência da coluna na interseção viga-coluna para formação de rótulas plásticas em vigas conforme a Cláusula 27.2.3.3 atualmente não é calculada no RFEM. Isso será adicionado no desenvolvimento futuro.

Sistemas de Contraventamento Concêntrico

Opção para colunas

De acordo com a Cláusula 27.5.5.3 (b), colunas em edifícios de vários andares devem incluir um momento fletor adicional = 0.2ZFy na direção da baia contraventada, em combinação com os momentos fletores e cargas axiais calculados, conforme mostrado na verificação de projeto SP6400 (Imagem 4).

Sistemas de Contraventamento Excêntrico

Opção para colunas

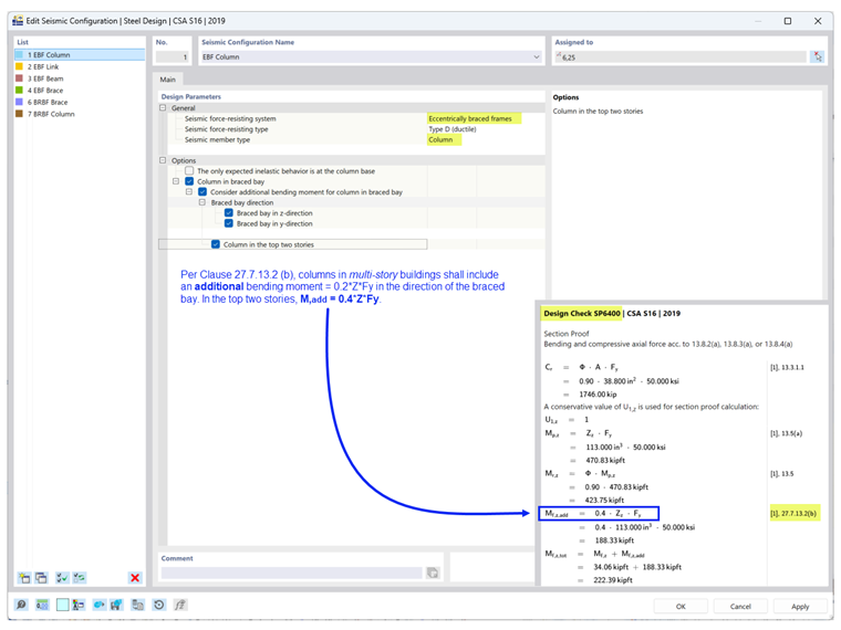
De acordo com a Cláusula 27.7.13.2 (b), colunas em edifícios de vários andares devem incluir um momento fletor adicional = 0.2ZFy na direção da baia contraventada, em combinação com os momentos fletores e cargas axiais calculados. Nos dois andares superiores, M,add = 0.4ZFy conforme mostrado na verificação de projeto SP6400 (Imagem 5).

Opção para ligações

De acordo com a Cláusula 27.7.2.2, vigas de ligação devem ser ou:

  • a) um segmento da viga (seção I ou seção retangular composta), ou
  • b) uma ligação modular com i) ligação conectada a chapa de extremidade (seção em forma de I) ou ii) ligação conectada a alma (duas seções em C compostas).

A verificação de projeto EQ7100 verifica se a forma da seção de ligação atende aos requisitos acima com base no tipo de ligação e tipo de conexão selecionados.

Opção para vigas

De acordo com a Cláusula 27.7.9.3, a viga fora da ligação deve ser provida de contraventamento lateral tanto na flange superior quanto inferior. Se se prevê escoamento na extremidade da ligação do segmento de viga externa, o contraventamento também deve cumprir com a Cláusula 13.7(a), que limita o comprimento lateral não sustentado, Lcr conforme mostrado na verificação de projeto EQ7600 (Imagem 7).

Sistemas de Contraventamento Restrito ao Pandeamento

Opção para colunas

De acordo com a Cláusula 27.8.5.3 (b), colunas em edifícios de vários andares devem incluir um momento fletor adicional = 0.2ZFy na direção da baia contraventada, em combinação com os momentos fletores e cargas axiais calculados, conforme mostrado na verificação de projeto SP6400 (Imagem 8).

Tipo de Situação de Projeto e Tipo de Estado Limite

O Tipo de Situação de Projeto que inclui combinações de carga sísmica precisa ser adicionado para considerar as cargas sísmicas. Deve-se prestar muita atenção ao aplicar o Tipo de Estado Limite.

O projeto sísmico da CSA S16, Cláusula 27, só é realizado quando o Estado Limite de Terremoto é selecionado como Tipo de Estado Limite. Apenas os membros com Configuração Sísmica atribuída são projetados para ambos os tipos de estado limite: Último e Terremoto. Todos os outros membros que não fazem parte do SFRS são projetados para o Último Estado Limite.

O Estado Limite de Serviço é usado para verificar o limite de deflexão com base na Configuração de Serviço.


Autor

A Eng.ª Cisca é responsável pelas formações para clientes, apoio técnico e desenvolvimento de programas para o mercado norte-americano.

Referências


;