215x
002025
2026-03-03

Projektowanie sejsmiczne w RFEM 6 wg normy CSA S16

Dodatek Steel Design w RFEM 6 oferuje teraz możliwość przeprowadzania projektowania sejsmicznego zgodnie z CSA S16-14 i CSA S16-19. Obecnie dostępne są cztery typy systemów odporności na siły sejsmiczne (SFRS).
  • Ramy o odporności na moment (plastyczne, umiarkowanie plastyczne, ograniczona plastyczność)
  • Ramy z centralnymi stężeniami (umiarkowanie plastyczne, ograniczona plastyczność)
  • Ramy z mimośrodowymi stężeniami (plastyczne)
  • Ramy z ograniczonym wyboczeniem (plastyczne)

Wprowadzenie konfiguracji sejsmicznej

Odpowiednie dane wejściowe do projektowania są definiowane w konfiguracji sejsmicznej. Konfiguracja sejsmiczna może być aktywowana w Ustawieniach globalnych folderu Projektowanie stali (Obraz 1).

Po wykonaniu tego kroku można zdefiniować nową konfigurację sejsmiczną, wprowadzając opisową nazwę konfiguracji, a następnie wybierając system/typ ram SFRS i typ elementu.

Każdy system odporności sejsmicznej (SFRS) ma własne opcje, jak opisano poniżej. Dla słupów opcja poniżej ma zastosowanie do wszystkich SFRS.

Opcja Jedynym oczekiwanym zachowaniem nieliniowym jest u podstawy słupa pozwala, aby Fy słupa było > 350 MPa, ale ≤ 450 MPa zgodnie z klauzulą 27.1.5.1, jak pokazano w kontroli projektowej EQ1100 (Obraz 2).

Ramy o odporności na moment

Opcje dla słupów

W większości przypadków plastyczne zawiasy zaprojektowano tak, aby występowały w belkach zgodnie z filozofią Silny słup - Słaba belka (SCWB). W określonych przypadkach, gdy oczekuje się, że słup rozwinie plastyczne zawiasy, należy spełnić dodatkowe wymagania zgodnie z klauzulą 27.2.3.1. W dodatku do projektowania stali weryfikowane są następujące wymagania:

  • a) Kontrola projektowa EQ2200/3200 - Słup jest bocznie stężony zgodnie z klauzulą 13.7(b) przy użyciu k = 0.
  • b) Kontrola projektowa EQ 2300/3300 - Obciążenie osiowe sprowadzone ≤ 0,30AFy w SC4 dla wszystkich sejsmicznych sytuacji obliczeniowych.
  • d.1) Kontrola projektowa EQ1200 - Słup spełnia ograniczenie klasy 1 w Tabeli 2.
  • d.2) Kontrola projektowa EQ 2400/3400 - Dla słupa o podstawie stałej w kształcie I, h/w ≤ 700/√Fy, chyba że obciążenie osiowe, Pf ≤0,15AFy. Gdy Pf ≤ 0,15AFy, kontrola projektowa nie jest pokazywana.

Uwaga: Wytrzymałość słupa na skrzyżowaniu belki ze słupem dla rozwijających się plastycznych zawiasów w belkach zgodnie z klauzulą 27.2.3.3 obecnie nie jest obliczana w RFEM. Zostanie to dodane w przyszłych pracach nad programem.

Ramy z centralnymi stężeniami

Opcja dla słupów

Zgodnie z klauzulą 27.5.5.3 (b), słupy w budynkach wielokondygnacyjnych powinny uwzględniać dodatkowy moment zginający = 0,2ZFy w kierunku stężonego przęsła, w połączeniu z obliczonymi momentami zginającymi i obciążeniami osiowymi, jak pokazano w kontroli projektowej SP6400 (Obraz 4).

Ramy z mimośrodowymi stężeniami

Opcja dla słupów

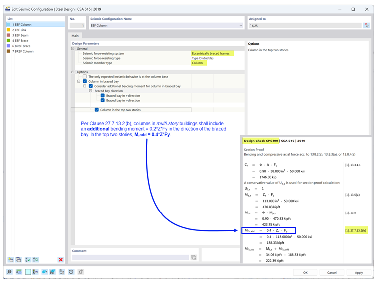
Zgodnie z klauzulą 27.7.13.2 (b), słupy w budynkach wielokondygnacyjnych powinny uwzględniać dodatkowy moment zginający = 0,2ZFy w kierunku stężonego przęsła, w połączeniu z obliczonymi momentami zginającymi i obciążeniami osiowymi. Na dwóch najwyższych kondygnacjach, M,add = 0,4ZFy, jak pokazano w kontroli projektowej SP6400 (Obraz 5).

Opcja dla łączników

Zgodnie z klauzulą 27.7.2.2, belki łącznikowe powinny być:

  • a) segmentem belki (przekrój I lub przekrój prostokątny spawany), lub
  • b) modułowym łącznikiem z i) połączeniem z końcową płytą (przekrój w kształcie I) lub ii) połączeniem z wstawką (dwa przekroje C zespawane).

Kontrola projektowa EQ7100 weryfikuje, czy kształt przekroju łącznika spełnia powyższe wymagania, bazując na wybranym typie łącznika i typie połączenia.

Opcja dla belek

Zgodnie z klauzulą 27.7.9.3, belka poza łącznikiem powinna mieć boczne stężenie przy górnym i dolnym kołnierzu. Jeśli oczekuje się plastyczności na końcu łącznika segmentu zewnętrznej belki, stężenie powinno również spełniać klauzulę 13.7(a), która ogranicza długość boczną niepodpartą, Lcr, jak pokazano w kontroli projektowej EQ7600 (Obraz 7).

Ramy z ograniczonym wyboczeniem

Opcja dla słupów

Zgodnie z klauzulą 27.8.5.3 (b), słupy w budynkach wielokondygnacyjnych powinny uwzględniać dodatkowy moment zginający = 0,2ZFy w kierunku stężonego przęsła, w połączeniu z obliczonymi momentami zginającymi i obciążeniami osiowymi, jak pokazano w kontroli projektowej SP6400 (Obraz 8).

Typ sytuacji projektowej i typ stanu granicznego

Typ sytuacji projektowej, która zawiera kombinacje obciążenia sejsmicznego, musi być dodany, aby uwzględniać obciążenia sejsmiczne. Należy zachować ostrożność przy stosowaniu typu stanu granicznego.

Projektowanie sejsmiczne zgodnie z normą CSA S16, klauzula 27, jest wykonywane tylko wtedy, gdy wybrany jest stan graniczny trzęsienia ziemi jako Typ stanu granicznego. Tylko elementy z przypisanym ustawieniem sejsmicznym są projektowane dla obu typów stanów granicznych: ostatecznego i trzęsienia ziemi. Wszystkie inne elementy, które nie są częścią SFRS, są projektowane dla ostatecznego stanu granicznego.

Stan graniczny użytkowalności służy do sprawdzenia ograniczenia ugięcia na podstawie konfiguracji użytkowalności.


Autor

Firma Cisca jest odpowiedzialna za szkolenia klientów, wsparcie techniczne i ciągły rozwój programów na rynek północnoamerykański.

Odniesienia


;