223x
002025
03.03.2026

Analyse de sismicité selon CSA S16 dans RFEM 6

Le module complémentaire Vérification de l’acier pour RFEM 6 permet d’effectuer des analyses de sismicité selon CSA S16-14 et CSA S16-19. Quatre types de systèmes résistants aux forces sismiques (SFRS) sont actuellement disponibles.
  • Portiques à résistance aux moments (ductile, moyennement ductile, ductilité limitée)
  • Portiques contreventés concentriquement (moyennement ductile, ductilité limitée)
  • Portiques contreventés excentriquement (ductile)
  • Portiques contreventés avec renforcement contre le flambement (ductile)

Saisie de la configuration sismique

Les données pertinentes pour la conception sont définies dans la Configuration sismique. La Configuration sismique peut être activée dans les Paramètres généraux du dossier Conception acier (Image 1).

Après cela, une nouvelle configuration sismique peut être définie en entrant un nom descriptif de la configuration, puis en sélectionnant le système/type de portique SFRS et le type de membre.

Chaque système de résistance aux forces sismiques (SFRS) a ses propres options comme décrit ci-dessous. Pour les colonnes, l'option ci-dessous est applicable pour tous les SFRS.

L'option Le seul comportement inélastique attendu est à la base de la colonne permet à Fy de la colonne d'être > 350 MPa, mais ≤ 450 MPa selon la Clause 27.1.5.1, comme indiqué dans la vérification de conception EQ1100 (Image 2).

Portiques à résistance aux moments

Options pour les colonnes

Dans la plupart des cas, l'articulation plastique est conçue pour se produire dans les poutres selon la philosophie Colonne Forte-Poutre Faible (SCWB). Dans des cas spécifiques où la colonne est prévue pour développer une articulation plastique, des exigences supplémentaires selon la Clause 27.2.3.1 doivent être satisfaites. Dans le module additionnel Conception acier, les exigences suivantes sont vérifiées :

  • a) Vérification de conception EQ2200/3200 - La colonne est contreventée latéralement selon la Clause 13.7(b) en utilisant k = 0.
  • b) Vérification de conception EQ 2300/3300 - Charge axiale facturée ≤ 0.30AFy dans SC4 pour toutes les CO sismiques.
  • d.1) Vérification de conception EQ1200 - La colonne satisfait à la limite de Classe 1 selon la Table 2.
  • d.2) Vérification de conception EQ 2400/3400 - Pour colonne en forme de I avec base fixe, h/w ≤ 700/√Fy à moins que la charge axiale, Pf ≤0.15AFy. Lorsque Pf ≤ 0.15AFy, la vérification de conception n'est pas montrée.

Note: La résistance de la colonne à l'intersection poutre-colonne pour le développement d'une articulation plastique dans les poutres selon la Clause 27.2.3.3 n'est actuellement pas calculée dans RFEM. Cela sera ajouté dans les développements futurs.

Portiques contreventés concentriquement

Option pour les colonnes

Selon la Clause 27.5.5.3 (b), les colonnes dans les bâtiments à plusieurs étages doivent inclure un moment de flexion additionnel = 0.2ZFy dans la direction de la travée contreventée, en combinaison avec les moments de flexion calculés et les charges axiales comme montré dans la vérification de conception SP6400 (Image 4).

Portiques contreventés excentriquement

Option pour les colonnes

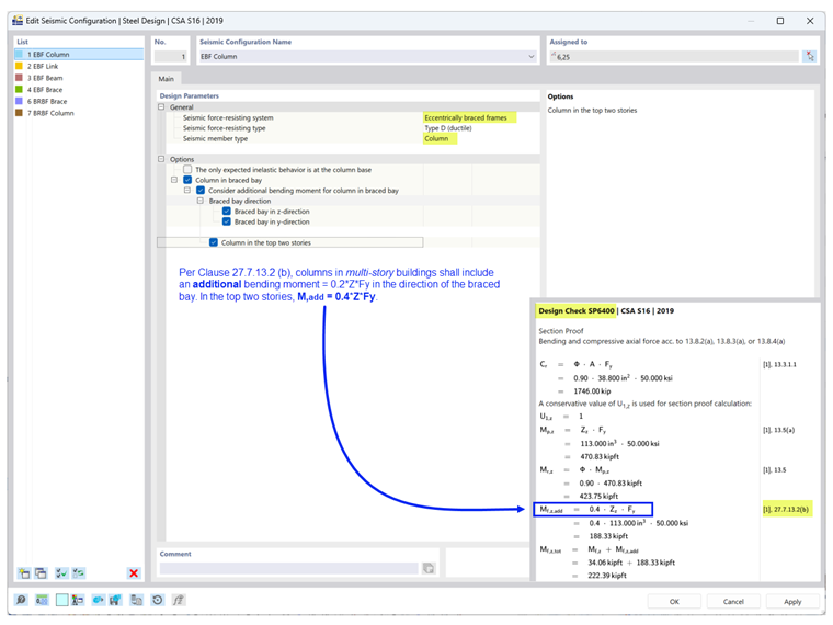
Selon la Clause 27.7.13.2 (b), les colonnes dans les bâtiments à plusieurs étages doivent inclure un moment de flexion additionnel = 0.2ZFy dans la direction de la travée contreventée, en combinaison avec les moments de flexion calculés et les charges axiales. Dans les deux derniers étages, M,add = 0.4ZFy comme indiqué dans la vérification de conception SP6400 (Image 5).

Option pour les liaisons

Selon la Clause 27.7.2.2, les poutres de liaison doivent être soit :

  • a) un segment de la poutre (section en I ou section rectangulaire composée), ou
  • b) une liaison modulaire avec soit i) liaison par plaque de bout (section en I) ou ii) liaison connectée par âme (deux sections en C composées).

La vérification de conception EQ7100 vérifie que la forme de section de la liaison respecte les exigences ci-dessus selon le type de liaison et le type de connexion sélectionné.

Option pour les poutres

Selon la Clause 27.7.9.3, la poutre en dehors de la liaison doit être pourvue d'un contreventement latéral aux brides supérieure et inférieure. Si une déformation est anticipée à l'extrémité de la liaison du segment externe de la poutre, le contreventement doit également se conformer à la Clause 13.7(a), qui limite la longueur latérale non supportée, Lcr comme indiqué dans la vérification de conception EQ7600 (Image 7).

Portiques contreventés avec renforcement contre le flambement

Option pour les colonnes

Selon la Clause 27.8.5.3 (b), les colonnes dans les bâtiments à plusieurs étages doivent inclure un moment de flexion additionnel = 0.2ZFy dans la direction de la travée contreventée, en combinaison avec les moments de flexion calculés et les charges axiales comme montré dans la vérification de conception SP6400 (Image 8).

Type de situation de conception & Type d'état limite

Le type de situation de conception qui inclut les combinaisons de charges sismiques doit être ajouté pour prendre en compte les charges sismiques. Une attention particulière doit être portée lors de l'application du type d'état limite.

La conception sismique de la norme CSA S16, Clause 27 est uniquement réalisée lorsque l'État Limite de Séisme est sélectionné comme type d'État Limite. Seuls les membres auxquels une configuration sismique est assignée sont conçus pour les deux types d'état limite : Ultime et Séisme. Tous les autres membres qui ne font pas partie du SFRS sont conçus pour l'État Limite Ultime.

L'État Limite de Service est utilisé pour vérifier la limite de flèche basée sur la Configuration de Service.


Auteur

Cisca est responsable des formations clients, du support technique et du développement des programmes Dlubal pour le marché nord-américain.

Références


;