223x
002025
2026-03-03

RFEM 6 的 CSA S16 抗震设计

在 RFEM 6 中的钢结构设计附加模块现在提供根据 CSA S16-14 和 CSA S16-19 进行地震设计的能力。目前可用四种类型的抗震力系统 (SFRS)。
  • 抗弯框架(延性、中度延性、有限延性)
  • 同心支撑框架(中度延性、有限延性)
  • 偏心支撑框架(延性)
  • 屈曲约束支撑框架(延性)

地震配置输入

设计的相关输入在地震配置中定义。可以在钢设计文件夹的全局设置中激活地震配置(图片1)。

激活后,可以通过输入描述性配置名称,然后选择SFRS框架系统/类型和构件类型来定义新的地震配置。

每个抗震力抵抗系统(SFRS)都有其自己的选项,如下所述。对于柱,以下选项适用于所有的SFRS。

唯一预期的非弹性行为仅在柱底部 选项允许柱的Fy > 350 MPa,但≤ 450 MPa,符合条款27.1.5.1,如设计检查EQ1100所示(图片2)。

抗弯框架

柱的选项

在大多数情况下,塑性铰接的设计发生在基于强柱-弱梁(SCWB)理念的梁上。在特定情况下,当柱预期会出现塑性铰接时,必须满足条款27.2.3.1的附加要求。在钢设计附加模块中,验证以下要求:

  • a) 设计检查 EQ2200/3200 - 柱按照条款13.7(b)使用k = 0横向支撑。
  • b) 设计检查 EQ 2300/3300 - 估算的轴向荷载≤0.30AFy,适用于所有的地震条件。
  • d.1) 设计检查 EQ1200 - 柱满足表2的1类限制。
  • d.2) 设计检查 EQ 2400/3400 - 对于固定基的I型柱,h/w ≤ 700/√Fy,除非轴向荷载Pf ≤0.15AFy。当Pf ≤ 0.15AFy时,设计检查不显示。

注意:柱在梁-柱交接处的强度、随塑性铰接在梁中发展的情况符合条款27.2.3.3,当前尚未在RFEM中计算。这将在未来的开发中添加。

同心支撑框架

柱的选项

根据条款27.5.5.3(b),多层建筑中的柱应在支撑的方向上包括一个附加弯矩 = 0.2ZFy,与计算的弯矩和轴向荷载组合,如设计检查SP6400所示(图片4)。

偏心支撑框架

柱的选项

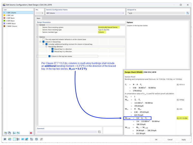
根据条款27.7.13.2(b),多层建筑中的柱应在支撑的方向上包括一个附加弯矩 = 0.2ZFy,与计算的弯矩和轴向荷载组合。在前两层中,M,add = 0.4ZFy 如设计检查SP6400所示(图片5)。

连杆的选项

根据条款27.7.2.2,连杆梁应为:

  • a) 梁段(I型截面或组装的矩形截面),或
  • b) 模块化连杆,其中i)端板连接的连杆(I型截面),或ii)腹板连接的连杆(两个组装的C型截面)。

设计检查EQ7100 验证连杆的截面形状是否符合上述根据所选的连杆类型和连接类型的要求。

梁的选项

根据条款27.7.9.3,连杆外的梁应在上下翼缘提供侧向支撑。如果预期连杆端的外梁段产生屈服,支撑也应符合条款13.7(a),限制侧向无支撑长度Lcr ,如设计检查EQ7600所示(图片7)。

屈曲约束支撑框架

柱的选项

根据条款27.8.5.3(b),多层建筑中的柱应在支撑的方向上包括一个附加弯矩 = 0.2ZFy,与计算的弯矩和轴向荷载组合,如设计检查SP6400所示(图片8)。

设计工况类型及极限状态类型

需要添加包括地震荷载组合的设计工况类型,以考虑地震荷载。应用极限状态类型时必须仔细注意。

CSA S16,第27条的地震设计仅在选择地震极限状态作为极限状态类型时执行。只有分配了地震配置的构件才会同时设计为两种极限状态类型:最终极限状态和地震极限状态。所有其他不属于SFRS的构件都是针对最终极限状态设计的。

使用可使用极限状态来检查基于使用性配置的挠度限制。


作者

Cisca 负责北美市场的客户培训、技术支持和持续的程序开发。

参考


;