70x
002025
2026-03-03

Progettazione sismica CSA S16 in RFEM 6

L'add-on Steel Design in RFEM 6 offre ora la possibilità di eseguire la progettazione sismica secondo CSA S16-14 e CSA S16-19. Attualmente sono disponibili quattro tipi di sistemi di resistenza alla forza sismica (SFRS).
  • Telai resistenti ai momenti (Duttili, Moderatamente Duttili, Duttilità Limitata)
  • Telai controventati concentricamente (Moderatamente Duttili, Duttilità Limitata)
  • Telai controventati eccentricamente (Duttili)
  • Telai controventati con restrizione al ribaltamento (Duttili)

Inserimento Configurazione Sismica

I dati rilevanti per la progettazione sono definiti nella Configurazione Sismica. La Configurazione Sismica può essere attivata nelle Impostazioni Globali della cartella di Progettazione in Acciaio (Immagine 1).

Dopo aver fatto ciò, una nuova Configurazione Sismica può essere definita inserendo un nome descrittivo per la configurazione, poi selezionando il sistema/tipo di telaio SFRS e il tipo di elemento.

Ogni sistema resistente alle forze sismiche (SFRS) ha le proprie opzioni come descritto di seguito. Per le colonne, l'opzione sotto è applicabile a tutti gli SFRS.

L'opzione Il solo comportamento inelastico previsto è alla base della colonna consente che il Fy della colonna sia > 350 MPa, ma ≤ 450 MPa per la Clasuola 27.1.5.1, come mostrato nel controllo di progetto EQ1100 (Immagine 2).

Telai resistenti ai momenti

Opzioni per le colonne

Nella maggior parte dei casi, si progetta affinché le cerniere plastiche si formino nelle travi basandosi sulla filosofia della Colonna Forte-Trave Debole (SCWB). In casi specifici in cui si prevede che la colonna sviluppi cerniere plastiche, devono essere soddisfatti requisiti aggiuntivi secondo la Clasuola 27.2.3.1. Nell'add-on di Progettazione in Acciaio, vengono verificati i seguenti requisiti:

  • a) Controllo di progetto EQ2200/3200 - La colonna è controventata lateralmente secondo la Clasuola 13.7(b) usando k = 0.
  • b) Controllo di progetto EQ2300/3300 - Carico assiale di progetto ≤ 0.30AFy in SC4 per tutte le CO sismiche.
  • d.1) Controllo di progetto EQ1200 - La colonna soddisfa il limite di Classe 1 nella Tabella 2.
  • d.2) Controllo di progetto EQ2400/3400 - Per la colonna di base fissa a sezione a I, h/w ≤ 700/√Fy a meno che il carico assiale, Pf ≤ 0.15AFy. Quando Pf ≤ 0.15AFy, il controllo di progetto non viene mostrato.

Nota: la resistenza della colonna all'intersezione trave-colonna per la formazione di cerniere plastiche nelle travi secondo la Clasuola 27.2.3.3 al momento non è calcolata in RFEM. Questo verrà aggiunto nello sviluppo futuro.

Telai controventati concentricamente

Opzione per le colonne

Secondo la Clasuola 27.5.5.3 (b), le colonne negli edifici a più piani devono includere un momento flettente aggiuntivo = 0.2ZFy nella direzione della baia controventata, in combinazione con i momenti flettenti calcolati e i carichi assiali come mostrato nel controllo di progetto SP6400 (Immagine 4).

Telai controventati eccentricamente

Opzione per le colonne

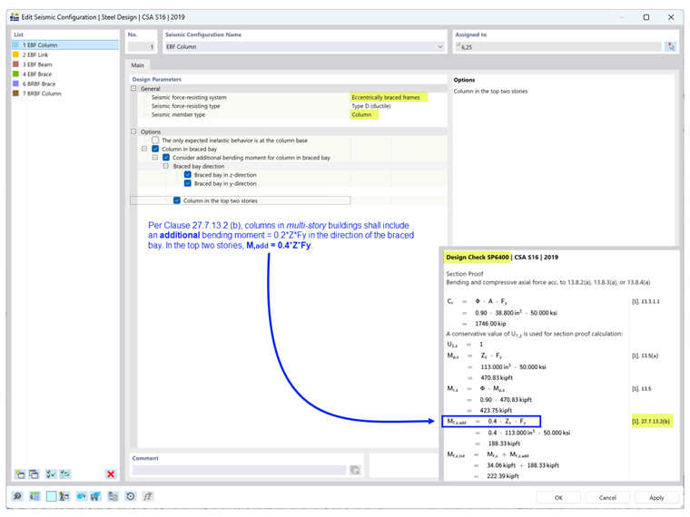
Secondo la Clasuola 27.7.13.2 (b), le colonne negli edifici a più piani devono includere un momento flettente aggiuntivo = 0.2ZFy nella direzione della baia controventata, in combinazione con i momenti flettenti calcolati e i carichi assiali. Nei due ultimi piani, M,add = 0.4ZFy come mostrato nel controllo di progetto SP6400 (Immagine 5).

Opzione per gli anelli

Secondo la Clasuola 27.7.2.2, le travi di collegamento devono essere una delle seguenti:

  • a) un segmento del trave (sezione a I o sezione rettangolare composita), o
  • b) un collegamento modulare con i) collegamento con piastra di estremità (sezione a I) o ii) collegamento del web (due sezioni a C compositi).

Il controllo di progetto EQ7100 verifica se la forma della sezione di collegamento soddisfa i requisiti sopra basati sul tipo di collegamento selezionato e il tipo di connessione.

Opzione per le travi

Secondo la Clasuola 27.7.9.3, la trave al di fuori del collegamento deve essere dotata di controventi laterali sia alla flangia superiore che inferiore. Se si prevede che si verifichi una snervamento all'estremità del collegamento del segmento della trave esterna, il controvento deve anche rispettare la Clasuola 13.7(a), che limita la lunghezza non supportata lateralmente, Lcr come mostrato nel controllo di progetto EQ7600 (Immagine 7).

Telai controventati con restrizione al ribaltamento

Opzione per le colonne

Secondo la Clasuola 27.8.5.3 (b), le colonne negli edifici a più piani devono includere un momento flettente aggiuntivo = 0.2ZFy nella direzione della baia controventata, in combinazione con i momenti flettenti calcolati e i carichi assiali come mostrato nel controllo di progetto SP6400 (Immagine 8).

Tipo di Situazione di Progetto & Tipo di Stato Limite

Il Tipo di Situazione di Progetto che include le combinazioni di carico sismico deve essere aggiunto per considerare i carichi sismici. È necessario dedicare attenzione quando si applica il Tipo di Stato Limite.

La progettazione sismica secondo CSA S16, Clasuola 27 viene eseguita solo quando lo Stato Limite del Terremoto è selezionato come Tipo di Stato Limite. Solo gli elementi a cui viene assegnata una Configurazione Sismica sono progettati per entrambi i tipi di stato limite: Ultimo e Terremoto. Tutti gli altri elementi che non fanno parte dell'SFRS sono progettati per lo Stato Limite Ultimo.

Lo Stato Limite di Servizio viene utilizzato per verificare il limite di deflessione basato sulla Configurazione di Servizio.


Autore

Cisca è responsabile della formazione dei clienti, del supporto tecnico e dello sviluppo continuo del programma per il mercato nordamericano.

Bibliografia


;