223x
002025
3. März 2026

Erdbebenbemessung nach CSA S16 in RFEM 6

Das Add-On Stahlbemessung in RFEM 6 bietet nun die Möglichkeit, eine Erdbebenbemessung nach CSA S16-14 und CSA S16-19 durchzuführen. Derzeit stehen vier Arten von Erdbeben-Widerstandssystemen (SFRS) zur Verfügung.
  • Momententragwerke (duktil, mäßig duktil, begrenzte Duktilität)
  • Zentrische Verbandsrahmen (mäßig duktil, begrenzte Duktilität)
  • Exzentrische Verbandsrahmen (duktil)
  • Knickausgesteifte Verbandsrahmen (duktil)

Eingabe der Konfiguration für die Erdbebenbemessung

Die maßgebenden Eingaben für die Bemessung werden in der Konfiguration der Erdbebenbemessung definiert. Die Konfiguration der Erdbebenbemessung kann in den Globalen Einstellungen des Ordners Stahlbemessung aktiviert werden (Bild 1).

Anschließend kann eine neue Konfiguration der Erdbebenbemessung definiert werden, indem ein aussagekräftiger Name vergeben und dann das SFRS-Rahmensystem bzw. der Rahmentyp sowie der Stabtyp ausgewählt wird.

Jedes erdbebenwiderstandsfähige System (SFRS) verfügt über eigene Optionen, wie unten beschrieben. Für Stützen ist die unten stehende Option für alle SFRS-Typen anwendbar.

Die Option "Inelastisches Verhalten wird nur am Stützenfuß erwartet" erlaubt eine Fließgrenze Fy der Stütze von > 350 MPa, aber ≤ 450 MPa gemäß Klausel 27.1.5.1, wie im Bemessungsnachweis EQ1100 dargestellt (Bild 2).

Momententragwerke

Optionen für Stützen

In den meisten Fällen ist die plastische Gelenkbildung in den Balken nach dem Prinzip ‚Starke Stütze – Schwacher Balken‘ (SCWB-Philosophie) vorgesehen. In speziellen Fällen, in denen ‚die Ausbildung plastischer Gelenke in der Stütze erwartet wird‘, müssen zusätzliche Anforderungen gemäß Klausel 27.2.3.1 erfüllt werden. Im Add-On Stahlbemessung werden die folgenden Anforderungen überprüft:

  • a) Bemessungsnachweis EQ2200/3200 – Die Stütze wird gemäß Klausel 13.7(b) mit k = 0 seitlich abgestützt.
  • b) Bemessungsnachweis EQ 2300/3300 - Bemessungswert der Normalkraft ≤ 0,30Ay in der SC4 für alle seismischen LK..
  • d.1) Bemessungsnachweis EQ1200 - Die Stütze erfüllt den Grenzwert der Querschnittsklasse 1 nach Tabelle 2.
  • d.2) Bemessungsnachweis EQ 2400/3400 - Für "I-förmige Stützen mit eingespanntem Fuß" gilt h/w ≤ 700/√Fy, es sei denn, die Normalkraft Pf ist ≤0.15AFy. Wenn Pf ≤ 0.15AFy ist, wird der Bemessungsnachweis nicht angezeigt.

Hinweis: Die Stützentragfähigkeit im Bereich des Träger-Stützen-Anschlusses für die Ausbildung plastischer Gelenke in den Balken gemäß Klausel 27.2.3.3 wird derzeit in RFEM nicht berechnet. Dies wird in einer zukünftigen Entwicklung ergänzt.

Zentrische Verbandsrahmen

Option für Stützen

Gemäß Klausel 27.5.5.3 (b) müssen Stützen in mehrgeschossigen Gebäuden ein zusätzliches Biegemoment = 0.2ZFy in Richtung des abgestuften Verbandsfeldes berücksichtigen, in Kombination mit den berechneten Biegemomenten und Normalkräften, wie im Bemessungsnachweis SP6400dargestellt (Bild 4).

Exzentrische Verbandsrahmen

Option für Stützen

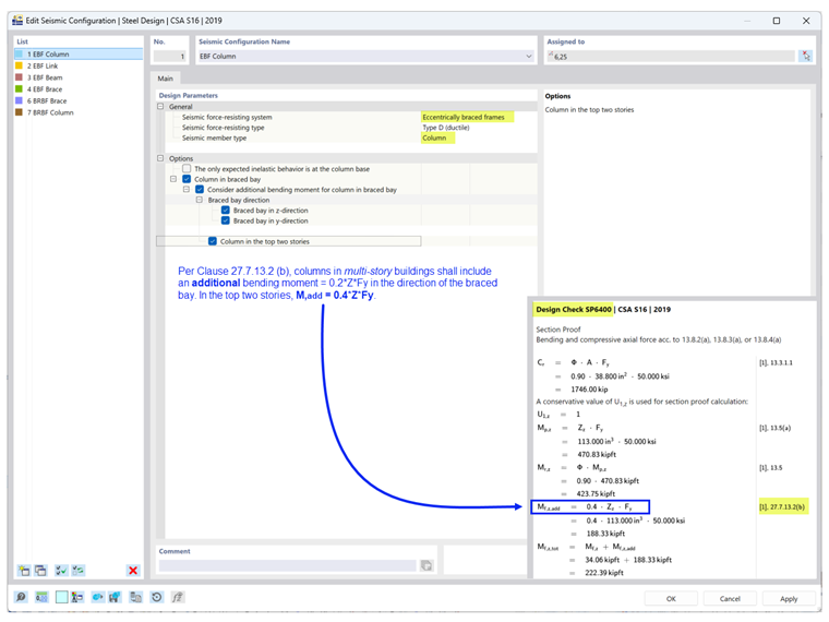
Gemäß Klausel 27.7.13.2 (b) müssen Stützen in mehrgeschossigen Gebäuden ein zusätzliches Biegemoment = 0.2ZFy in Richtung des Verbandsfeldes berücksichtigen, in Kombination mit den berechneten Biegemomenten und Normalkräften. In den obersten zwei Geschossen beträgt M,add = 0.4ZFy, wie im Bemessungsnachweis SP6400 dargestellt (Bild 5).

Option für Bügel

Gemäß Abschnitt 27.7.2.2 müssen Bügel-Elemente folgenderweise ausgeführt sein:

  • a) als Segment des Balkens (I-Profil oder geschweißter Rechteck-Hohlprofil) oder
  • b) als modularer Bügel mit entweder i) kopfplattengebundenem Bügel (I-Profil) oder ii) stegbundenem Bügel (zwei geschweißte C-Profile).

Im Bemessungsnachweis EQ7100 wird überprüft, ob die Querschnittsform des Bügels die oben genannten Anforderungen basierend auf dem gewählten Bügeltyp und der Anschlussart erfüllt.

Option für Träger

Gemäß Klausel 27.7.9.3 muss der Balken außerhalb des Bügels an beiden Flanschen (oben und unten) mit einer seitlichen Abstützung versehen werden. Wenn am bügelseitigen Ende des äußeren Balkensegments ein Fließen erwartet wird, muss die Abstützung zudem Klausel 13.7(a) entsprechen, welche die freie Knicklänge Lcr begrenzt, wie im Bemessungsnachweis EQ7600 dargestellt (Bild 7).

Knickausgesteifte Verbandsrahmen

Option für Stützen

Gemäß Klausel 27.8.5.3 (b) müssen Stützen in mehrgeschossigen Gebäuden ein zusätzliches Biegemoment = 0.2ZFy in Richtung des Verbandsfeldes berücksichtigen, in Kombination mit den berechneten Biegemomenten und Normalkräften, wie im Bemessungsnachweis SP6400 dargestellt (Bild 8).

Bemessungssituationstyp & Grenzzustandstyp

Um die Erdbebenlasten zu berücksichtigen, muss der Bemessungssituationstyp, der die Erdbeben-Lastkombinationen enthält, hinzugefügt werden. Bei der Anwendung des Grenzzustandstyps ist sorgfältig vorzugehen.

Eine Erdbebenbemessung nach CSA S16, Klausel 27 wird nur durchgeführt, wenn der Grenzzustand "Erdbeben" als Grenzzustandstyp ausgewählt ist. Für beide Grenzzustandstypen werden nur Stäbe bemessen, denen eine Konfiguration der Erdbebenbemessung zugewiesen wurde. Tragfähigkeit und Erdbeben. Alle anderen Stäbe, die nicht Teil des SFRS sind, werden lediglich für den Grenzzustand der Tragfähigkeit bemessen.

Der Grenzzustand der Gebrauchstauglichkeit wird verwendet, um die Verformungsbegrenzung auf Basis der Konfiguration der Gebrauchstauglichkeit zu überprüfen.


Autor

Cisca ist für die Schulung der Kunden, den technischen Support und die Programmentwicklung für den nordamerikanischen Markt verantwortlich.

Referenzen


;