215x
002025
3.3.2026

Seizmická analýza podle normy CSA S16 v programu RFEM 6

Doplněk pro navrhování ocelových konstrukcí v RFEM 6 nyní nabízí možnost provádět seizmický návrh podle norem CSA S16-14 a CSA S16-19. Aktuálně jsou k dispozici čtyři typy seizmicky odolných systémů (SFRS).
  • Rámy s momentovou únosností (poddajné, středně poddajné, s omezenou poddajností)
  • Rámy s koncentrickým ztužením (středně poddajné, s omezenou poddajností)
  • Rámy s excentrickým ztužením (poddajné)
  • Ztužené rámy s omezením proti boulení (poddajné)

Vstupní údaje pro seizmickou konfiguraci

Relevantní vstupní údaje pro posouzení jsou definovány v konfiguraci pro seizmicitu. Konfiguraci pro seizmicitu lze aktivovat v globálních nastaveních složky Posouzení ocelových konstrukcí (obr. 1).

Poté lze definovat novou konfiguraci pro seizmicitu zadáním popisného názvu konfigurace a výběrem systému/typu rámu SFRS a typu prutu.

Každý seizmicky odolný systém (SFRS) má své vlastní možnosti, jak je popsáno níže. U sloupů se níže uvedená možnost vztahuje na všechny SFRS.

Možnost „Jediné očekávané nepružné chování je v patě sloupu“ umožňuje, aby Fy sloupu bylo > 350 MPa, ale ≤ 450 MPa podle klauzule 27.1.5.1, jak je znázorněno v posudku „EQ1100“ (obr. 2).

Momentové rámy

Možnosti pro sloupy

Ve většině případů je plastické kloubové spojení navrženo tak, aby se vyskytovalo v nosnících na základě filozofie silný sloup – slabý nosník (SCWB). V konkrétních případech, kdy "u sloupu je očekáván vznik plastických kloubů", musí být splněny dodatečné požadavky podle čl. 27.2.3.1. V addonu Posouzení ocelových konstrukcí jsou ověřeny následující požadavky:

  • a) Posudek EQ2200/3200 – Sloup je příčně vyztužen podle článku 13.7(b) s použitím k = 0.
  • b) Posudek EQ 2300/3300 – Výpočtové normálové zatížení ≤ 0,30AFy v SC4 pro všechny seizmické KZ.
  • d.1) Posudek EQ1200 – Sloup splňuje limit třídy 1 v tabulce 2.
  • d.2) Posudek EQ 2400/3400 - Pro "sloup s pevnou základnou ve tvaru I‘' platí h/w ≤ 700/√Fy, pokud osové zatížení Pf ≤0,15AFy. V případě, že Pf ≤ 0,15AFy, posudek se nezobrazuje.

Poznámka: Pevnost sloupu v místě průsečíku nosníku a sloupu pro plastické kloubové spoje vznikající v nosnících podle čl. 27.2.3.3 se v současné době v programu RFEM nepočítá. Tato funkce bude přidána v budoucím vývoji.

Rámy s koncentrickým ztužením

Možnost pro sloupy

Podle čl. 27.5.5.3 (b) musí sloupy ve vícepodlažních budovách zahrnovat dodatečný ohybový moment = 0,2ZFy ve směru ztuženého pole v kombinaci s vypočtenými ohybovými momenty a osovými zatíženími, jak je uvedeno v posudku SP6400 (obr. 4).

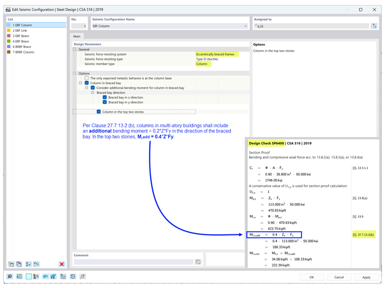
Rámy s excentrickým ztužením

Možnost pro sloupy

Podle čl. 27.7.13.2 (b) musí sloupy ve vícepodlažních budovách zahrnovat dodatečný ohybový moment = 0,2ZFy ve směru ztuženého pole v kombinaci s vypočtenými ohybovými momenty a osovými zatíženími. Ve dvou nejvyšších podlažích platí M,add = 0,4ZFy, jak je uvedeno v posudku SP6400 (obr. 5).

Možnost pro spoje

Podle čl. 27.7.2.2 musí být spojovací nosníky buď:

  • a) segment nosníku (I-profil nebo složený obdélníkový profil), nebo
  • b) modulární spojení se i) spojovacím nosník připojeným na čelní desku (I-profil) nebo ii) spojovacím nosníkem připojeným na stojinu (dva složené profily C).

Posudek EQ7100 ověří, zda tvar profilu spojení splňuje výše uvedené požadavky na základě zvoleného typu spojení a typu spoje.

Možnost pro nosníky

Podle čl. 27.7.9.3 musí mít nosník mimo spojení možnost posunu do strany na horní i dolní pásnici. Pokud se předpokládá tečení na konci spoje vnějšího segmentu nosníku, musí vzpěra také splňovat ustanovení čl. 13.7(a), které omezuje boční nevyztuženou délku Lcr, jak je znázorněno v posudku EQ7600 (ob. 7).

Ztužené rámy s omezením proti boulení

Možnost pro sloupy

Podle čl. 27.8.5.3 (b) musí sloupy ve vícepodlažních budovách zahrnovat dodatečný ohybový moment = 0,2ZFy ve směru ztuženého pole v kombinaci s vypočtenými ohybovými momenty a osovými zatíženími, jak je uvedeno v posudku SP6400 (obr. 8).

Typ návrhové situace a typ mezního stavu

Pro zohlednění seizmických zatížení je třeba přidat typ návrhové situace, který zahrnuje seizmické kombinace zatížení. Při použití typu mezního stavu je třeba věnovat zvláštní pozornost.

Seismické posouzení podle CSA S16, čl. 27, se provádí pouze v případě, že je jako typ mezního stavu vybrán mezní stav zemětřesení. Pouze puty s přiřazenou Konfigurací pro seizmicitu jsou navrhovány pro oba typy mezních stavů: únosnost a zemětřesení. Všechny ostatní pruty, které nejsou součástí SFRS, jsou navrhovány pro mezní stav únosnosti.

Mezní stav použitelnosti se používá ke kontrole meze průhybu na základě Konfigurace mezního stavu použitelnosti.


Autor

Cisca je zodpovědná za školení zákazníků, technickou podporu a další vývoj programů pro severoamerický trh.

Reference


;