1261x
000081
2020-01-29

Força de apoio máxima de zero nas combinações de resultados

Para as forças de apoio de uma combinação de resultados, o componente máximo é igual a zero. Das kann nicht stimmen. Die minimale Kraft ist in Ordnung.


Resposta:

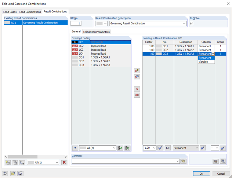
A força de apoio máxima de uma CR é zero porque as combinações de carga incluídas são definidas como Variável (possivelmente). Da alle Lagerkräfte dieser LKs negative Vorzeichen haben, ergibt sich in der EK nur ein negativer Wert. Der andere Wert ist deshalb null, weil theoretisch auch gar keine LK wirken kann (da 'eventuell'): Null ist dann als Maximum größer als jeder negative Wert.

Zur Lösung sollten Sie die in der EK enthaltenen Lastkombinationen als Ständig wirkend definieren:
EK1 = LK1/ständig oder LK2/ständig oder LK3/ständig

Damit werden die Lastkombinationen 1 bis 3 verglichen. Der ungünstigste Wert liefert jeweils das minimale und maximale Ergebnis.


Autor

O Eng. Vogl cria e gere a documentação técnica.



;