1261x
000081
2020-01-29

Максимальная нулевая опорная сила в расчетных сочетаниях

Для опорных реакций в расчетном сочетании максимальный компонент равен нулю. Das kann nicht stimmen. Die minimale Kraft ist in Ordnung.


Ответ:

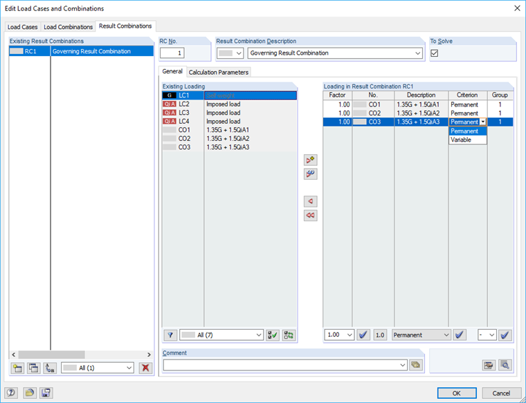
Максимальная опорная реакция РС равна нулю, потому что включенные сочетания нагрузок заданы как Переменные (возможно). Da alle Lagerkräfte dieser LKs negative Vorzeichen haben, ergibt sich in der EK nur ein negativer Wert. Der andere Wert ist deshalb null, weil theoretisch auch gar keine LK wirken kann (da 'eventuell'): Null ist dann als Maximum größer als jeder negative Wert.

Zur Lösung sollten Sie die in der EK enthaltenen Lastkombinationen als Ständig wirkend definieren:
EK1 = LK1/ständig oder LK2/ständig oder LK3/ständig

Damit werden die Lastkombinationen 1 bis 3 verglichen. Der ungünstigste Wert liefert jeweils das minimale und maximale Ergebnis.


Автор

Г-н Фогль создает и ведет техническую документацию всех наших продуктов.



;