1261x
000081
29.01.2020

Force d'appui maximale nulle dans les combinaisons de résultats

Le composant maximal des forces d'appui d'une combinaison de résultats est égal à zéro. Das kann nicht stimmen. Die minimale Kraft ist in Ordnung.


Réponse:

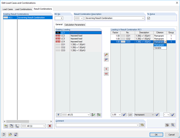
La force d'appui maximale d'une CR est nulle car les combinaisons de charges incluses sont définies comme Variables. Da alle Lagerkräfte dieser LKs negative Vorzeichen haben, ergibt sich in der EK nur ein negativer Wert. Der andere Wert ist deshalb null, weil theoretisch auch gar keine LK wirken kann (da 'eventuell'): Null ist dann als Maximum größer als jeder negative Wert.

Zur Lösung sollten Sie die in der EK enthaltenen Lastkombinationen als Ständig wirkend definieren:
EK1 = LK1/ständig oder LK2/ständig oder LK3/ständig

Damit werden die Lastkombinationen 1 bis 3 verglichen. Der ungünstigste Wert liefert jeweils das minimale und maximale Ergebnis.


Auteur

M. Vogl crée et met à jour la documentation technique.



;