1261x
000081
2020-01-29

结果组合中最大支座反力为零

对于结果组合的支座反力,最大分量为零。 Das kann nicht stimmen. Die minimale Kraft ist in Ordnung.


回复:

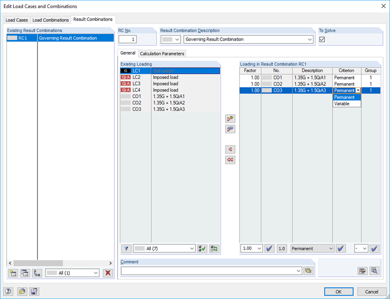
因为 RC 表格中的荷载组合定义为可变组合,所以最大支座反力为零。 Da alle Lagerkräfte dieser LKs negative Vorzeichen haben, ergibt sich in der EK nur ein negativer Wert. Der andere Wert ist deshalb null, weil theoretisch auch gar keine LK wirken kann (da 'eventuell'): Null ist dann als Maximum größer als jeder negative Wert.

Zur Lösung sollten Sie die in der EK enthaltenen Lastkombinationen als Ständig wirkend definieren:
EK1 = LK1/ständig oder LK2/ständig oder LK3/ständig

Damit werden die Lastkombinationen 1 bis 3 verglichen. Der ungünstigste Wert liefert jeweils das minimale und maximale Ergebnis.


作者

VOGL 先生负责创建和维护技术文档。



;