1261x
000081
2020-01-29

Maksymalna siła podporowa zerowa w kombinacjach wyników

W przypadku sił podporowych kombinacji wyników maksymalna składowa jest równa zero. Das kann nicht stimmen. Die minimale Kraft ist in Ordnung.


Odpowiedź:

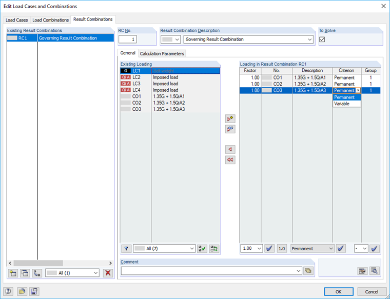
Maksymalna siła podporowa KW wynosi zero, ponieważ uwzględnione kombinacje obciążeń są zdefiniowane jako Zmienne (potencjalnie). Da alle Lagerkräfte dieser LKs negative Vorzeichen haben, ergibt sich in der EK nur ein negativer Wert. Der andere Wert ist deshalb null, weil theoretisch auch gar keine LK wirken kann (da 'eventuell'): Null ist dann als Maximum größer als jeder negative Wert.

Zur Lösung sollten Sie die in der EK enthaltenen Lastkombinationen als Ständig wirkend definieren:
EK1 = LK1/ständig oder LK2/ständig oder LK3/ständig

Damit werden die Lastkombinationen 1 bis 3 verglichen. Der ungünstigste Wert liefert jeweils das minimale und maximale Ergebnis.


Autor

Pan Vogl tworzy i przechowuje dokumentację techniczną.



;