1261x
000081
29.1.2020

Maximální podporová síla nulová v kombinacích výsledků

U podporových sil kombinace výsledků je maximální složka nulová. To nemůže být správné. Minimální síla je v pořádku.


Odpověď:

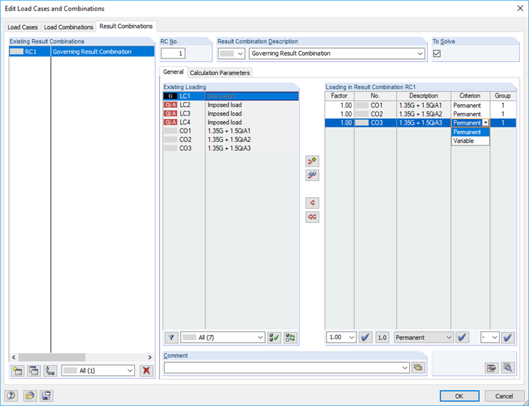
Maximální podporová síla pro KV je nulová, protože obsažené kombinace zatížení jsou definovány jako Proměnné (případně). Protože všechny podporové síly této KZ mají záporná znaménka, je v KZ pouze záporná hodnota. Druhá hodnota je proto nulová, protože teoreticky nemůže působit také vůbec žádná KZ (proto "případně"): Nulová hodnota je pak jako maximum větší než jakákoliv záporná hodnota.

Zur Lösung sollten Sie die in der EK enthaltenen Lastkombinationen als Ständig wirkend definieren:
KV1 = KZ1/stálé nebo KZ2/stálé nebo KZ3/stálé

Tím dojde k porovnání kombinací zatížení 1 až 3. Nejnepříznivější hodnota poskytuje vždy minimální a maximální výsledek.


Autor

Ing. Vogl vytváří a spravuje technickou dokumentaci.



;