1261x
000081
29. Januar 2020

Maximale Lagerkraft von null bei Ergebniskombinationen

Bei den Lagerkräften einer Ergebniskombination ist die maximale Komponente gleich null. Das kann nicht stimmen. Die minimale Kraft ist in Ordnung.


Antwort:

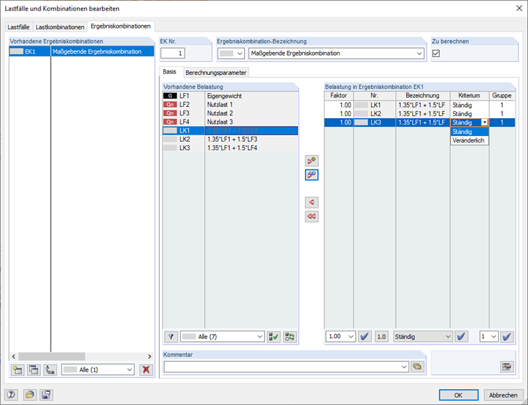
Die maximale Lagerkraft der EK ist gleich null, weil die in der Kombination enthaltenen Lastkombinationen als Veränderlich (eventuell) wirkend definiert sind. Da alle Lagerkräfte dieser LKs negative Vorzeichen haben, ergibt sich in der EK nur ein negativer Wert. Der andere Wert ist deshalb null, weil theoretisch auch gar keine LK wirken kann (da 'eventuell'): Null ist dann als Maximum größer als jeder negative Wert.

Zur Lösung sollten Sie die in der EK enthaltenen Lastkombinationen als Ständig wirkend definieren:
EK1 = LK1/ständig oder LK2/ständig oder LK3/ständig

Damit werden die Lastkombinationen 1 bis 3 verglichen. Der ungünstigste Wert liefert jeweils das minimale und maximale Ergebnis.


Autor

Herr Vogl erstellt und pflegt die technische Dokumentation.



;