1157x
004763
2020-10-09

Cálculo de deformações de barras em polilinhas no RF‑DEFORM

Defini uma barra numa polilinha. Agora, ao realizar a verificação de deformações desta barra, recebo uma mensagem de erro a indicar que o tipo de barra introduzido não é permitido. Qual é o motivo e como é que posso corrigi-lo?


Resposta:

O RF‑DEFORM apenas permite verificar barras que tenham sido definidas numa linha singular. Caso contrário, aparece a mensagem de erro apresentada na Figura 01.

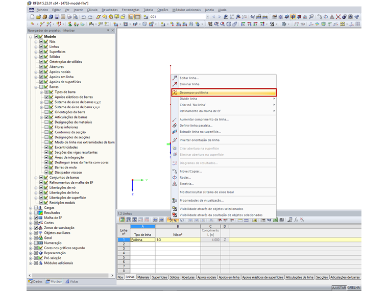
Pode utilizar a função "Decompor polilinha" para dividir a polilinha (Figura 02). Para linhas retas, é recomendado eliminar os nós intermédios redundantes (Figura 03). Depois disto, já deverá ser possível realizar a verificação de deformações no RF‑DEFORM.



Autor

A Eng.ª von Bloh fornece apoio técnico a clientes e também é responsável pelo desenvolvimento do programa RSECTION e pelas estruturas de aço e alumínio.

Downloads


;